Vizualizace využití průřezu betonových sloupů v rámci procesu navrhování v programu RFEM.
Interakční diagramy pro sloup
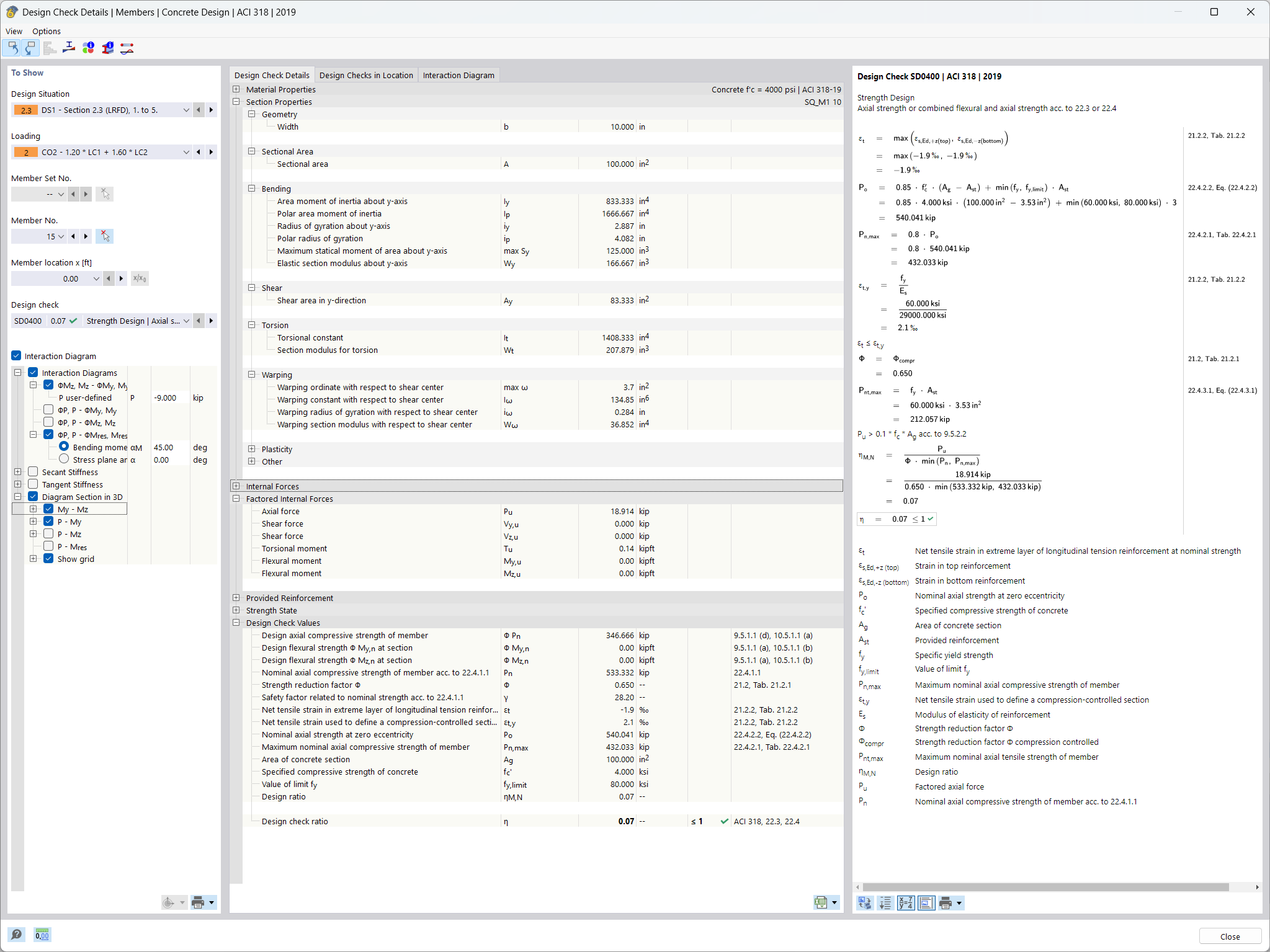
Detaily posouzení Posouzení stability
Vizualizace využití průřezu betonových sloupů v rámci procesu navrhování v programu RFEM.
Interakční diagramy pro sloup
Detaily posouzení Posouzení stability
21.12.2021
027121
  • Posouzení železobetonových konstrukcí pro RFEM 6
  • Posouzení železobetonových konstrukcí pro RSTAB 9
  • Betonové konstrukce

Využití kapacity průřezu sloupu

Vizualizace využití průřezu betonových sloupů v rámci procesu navrhování v programu RFEM.

Na obrázku je znázorněno využití průřezu betonových sloupů, který je analyzován pomocí programu RFEM. Grafické zobrazení znázorňuje, jak je zatížení rozloženo na sloupy a které oblasti dosahují maximálního využití. Různými barvami je vyznačen stupeň využití. To pomáhá inženýrům při hodnocení konstrukční integrity a účinnosti nosných konstrukcí.
  • Využití průřezu
  • Navrhování betonových konstrukcí
  • Sloupy RFEM
  • Statika konstrukcí
  • Návrh nosných konstrukcí
  • Železobeton
  • Beton
  • Návrh
Používá se v
  • Posouzení železobetonových konstrukcí | Sloupy | Posouzení/výsledky
Sdílet
2.1.2026
027122
  • Posouzení železobetonových konstrukcí pro RFEM 6
  • Posouzení železobetonových konstrukcí pro RSTAB 9
  • Betonové konstrukce
Interakční diagramy pro sloup
  • Železobeton
  • Beton
  • Návrh
Sdílet
2.1.2026
027123
  • Posouzení železobetonových konstrukcí pro RFEM 6
  • Posouzení železobetonových konstrukcí pro RSTAB 9
  • Betonové konstrukce
Detaily posouzení Posouzení stability
  • Železobetonové konstrukce
  • Betonstrukce
  • Posouzení
Sdílet