FAQ 005157 | Kde mohu upravit nastavení simulace větru v programu RFEM 6 / RSTAB 9?
FAQ 005157 | Kde mohu upravit nastavení simulace větru v programu RFEM 6 / RSTAB 9?
30.5.2024
027238
  • RFEM 6
  • RSTAB 9
  • Simulace větru a generování zatížení větrem

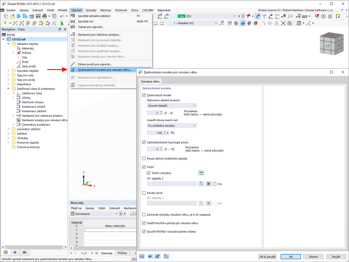
FAQ 005157 | Zjednodušení modelu při simulaci větru v RSTAB 9

FAQ 005157 | Kde mohu upravit nastavení simulace větru v programu RFEM 6 / RSTAB 9?

Používá se v
  • Nastavení simulace větru v programu RFEM 6 / RSTAB 9
Sdílet