1860x
005157
24.12.2021

Nastavení simulace větru v programu RFEM 6 / RSTAB 9

Kde mohu upravit nastavení simulace větru v programu RFEM 6 / RSTAB 9?


Odpověď:

Nastavení pro simulaci větru lze samozřejmě upravit také v hlavních programech RFEM 6 a RSTAB 9.

V programu RFEM 6 najdete nastavení pro zjednodušení modelu v záložce dialogu pro nastavení sítě prvků.

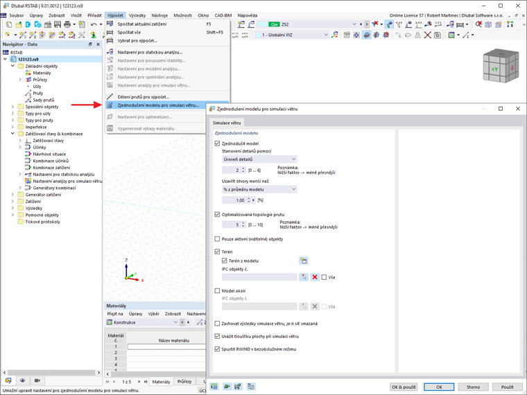
V programu RSTAB 9 najdete nastavení pro zjednodušení modelu v položce nabídky Výpočet - Zjednodušení modelu pro simulaci větru...

Další nastavení parametrů proudění, možností a parametrů výpočtu lze provést přímo v nastavení analýzy pro simulaci větru.


Autor

Ing. Hoffmann poskytuje technickou podporu zákazníkům společnosti Dlubal Software a je zodpovědný za koordinaci veškerých odborných dotazů a činností.



;