Podrobný pohled na navrhování ocelových konstrukcí s kontrolami specifickými pro normu a výsledky konstrukce
Podrobný pohled na navrhování ocelových konstrukcí s kontrolami specifickými pro normu a výsledky konstrukce
30.5.2024
028482
  • RFEM 6
  • RSTAB 9
  • Posouzení ocelových konstrukcí pro RFEM 6
    • Posouzení ocelových konstrukcí pro RSTAB 9

Detaily posouzení navrhování ocelových konstrukcí

Podrobný pohled na navrhování ocelových konstrukcí s kontrolami specifickými pro normu a výsledky konstrukce

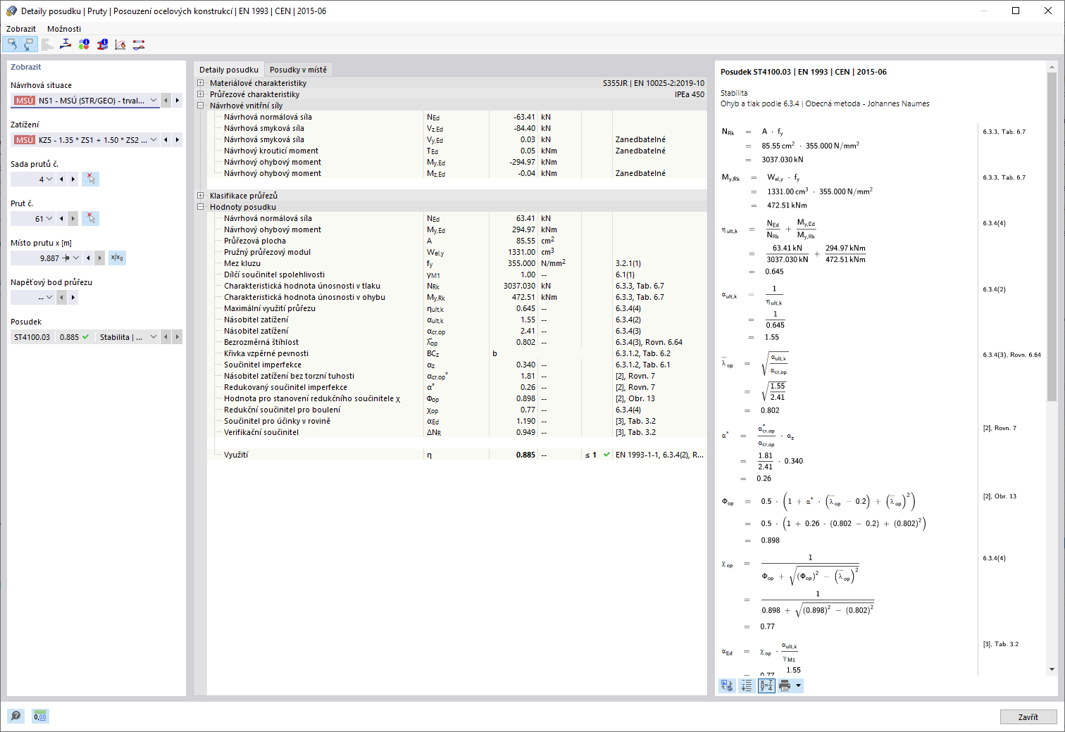
Popis obrázku zobrazuje podrobnou dokumentaci navrhování ocelových konstrukcí. Zobrazeny jsou všechny kontroly návrhu provedené v souladu s návrhovou normou, včetně kritéria využití pro každý návrh. Jsou uspořádány strukturované vstupní hodnoty, mezilehlé výsledky a konečné výsledky. Informační okno poskytuje náhled do procesu výpočtu pomocí vzorců a zdrojů norem.
  • Kontroly návrhu oceli
  • Přehled návrhových norem
  • Vstupní hodnoty pro mezilehlé výsledky
  • Podrobnosti o kontrole návrhu
  • Navrhování ocelových konstrukcí
Používá se v
  • Posouzení ocelových konstrukcí | Podrobná dokumentace provedených posouzení
Sdílet