680x
002328
21.3.2022

Posouzení ocelových konstrukcí | Podrobná dokumentace provedených posouzení

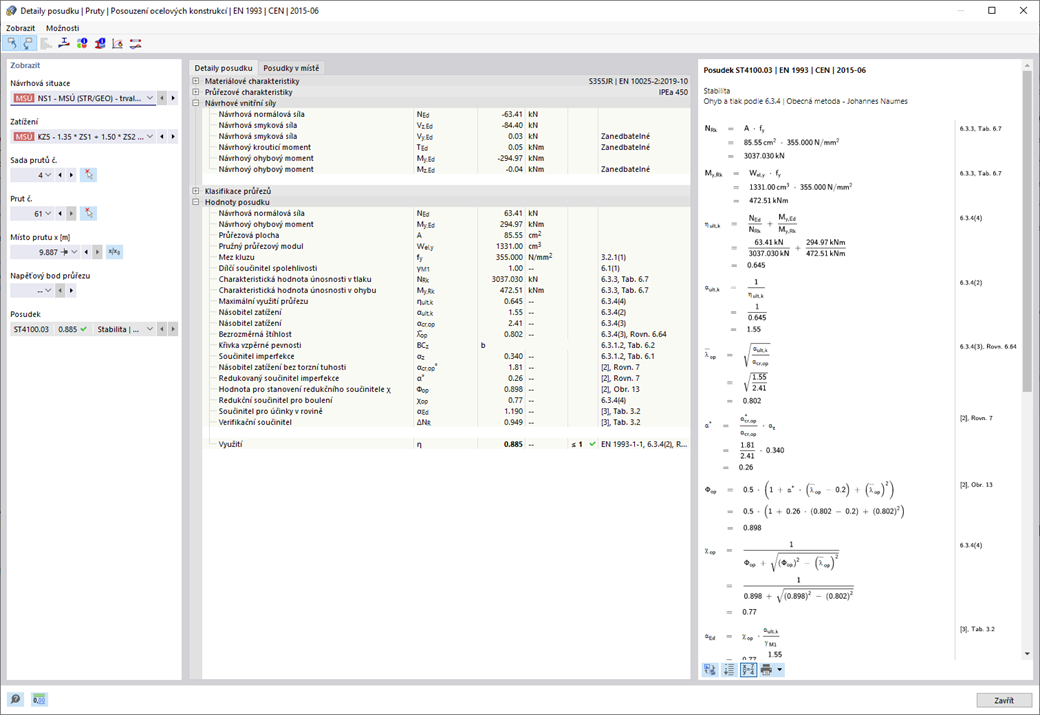
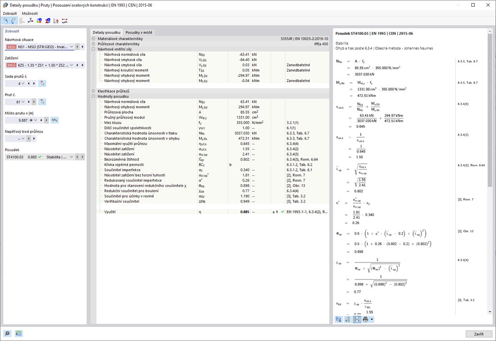
Je pro vás důležitá přehlednost? Program poskytuje jasný přehled o všech posudcích provedených pro návrhovou normu. Pro každý posudek musí být stanoveno kritérium využití. K dispozici jsou také příslušné detaily posouzení, ve kterých jsou strukturovaně uspořádány vstupní hodnoty, mezivýsledky a konečné výsledky. Zde se také nachází informační okno, ve kterém se velmi podrobně zobrazuje průběh výpočtu s použitými vzorci, zdrojovými normami a výsledky.



;