FAQ 005208 | Jak vytvořím uživatelsky definovanou návrhovou situaci se svými vlastními zvolenými kombinacemi zatížení?
FAQ 005208 | Jak vytvořím uživatelsky definovanou návrhovou situaci se svými vlastními zvolenými kombinacemi zatížení?
30.5.2024
028723
  • RFEM 6
  • Ocelové konstrukce
  • Statické konstrukce

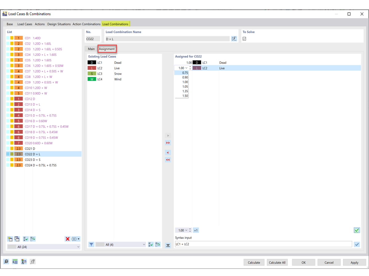
Úprava zatěžovacích případů a součinitelů

FAQ 005208 | Jak vytvořím uživatelsky definovanou návrhovou situaci se svými vlastními zvolenými kombinacemi zatížení?

  • Návrhová situace
  • Kombinace zatížení
  • Uživatel definovaný
  • Posouzení ocelových konstrukcí
Používá se v
  • Uživatelsky zadaná návrhová situace
Sdílet