1330x
005208
8.2.2022

Uživatelsky zadaná návrhová situace

Jak mohu vytvořit uživatelsky definovanou návrhovou situaci s vlastními vybranými kombinacemi zatížení?


Odpověď:
  1. Vyberte Vytvořit novou návrhovou situaci a upravte název návrhové situace. Clear the Combination Wizard option by selecting “- -” in the drop-down menu (Image 01).
  2. In the Load Combinations tab, copy the selected load combination(s) and assign the newly created user-defined design situation (Image 02).
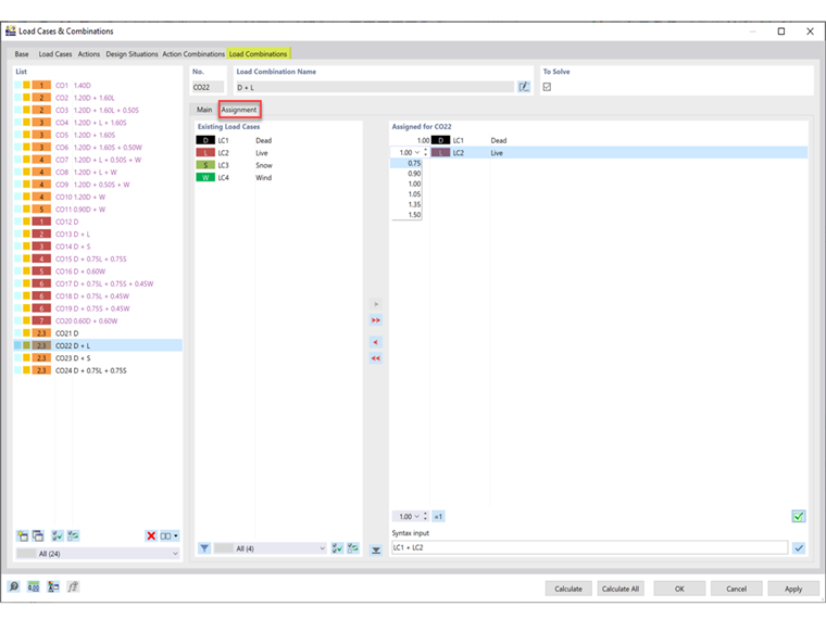
  3. In the Assignment tab, the load cases and factors may be adjusted for the assigned CO (Image 03).

Autor

Cisca je zodpovědná za školení zákazníků, technickou podporu a další vývoj programů pro severoamerický trh.



;