Soubor JavaScript: Funkce “input_data()”
Soubor JavaScript: Funkce “generate()”
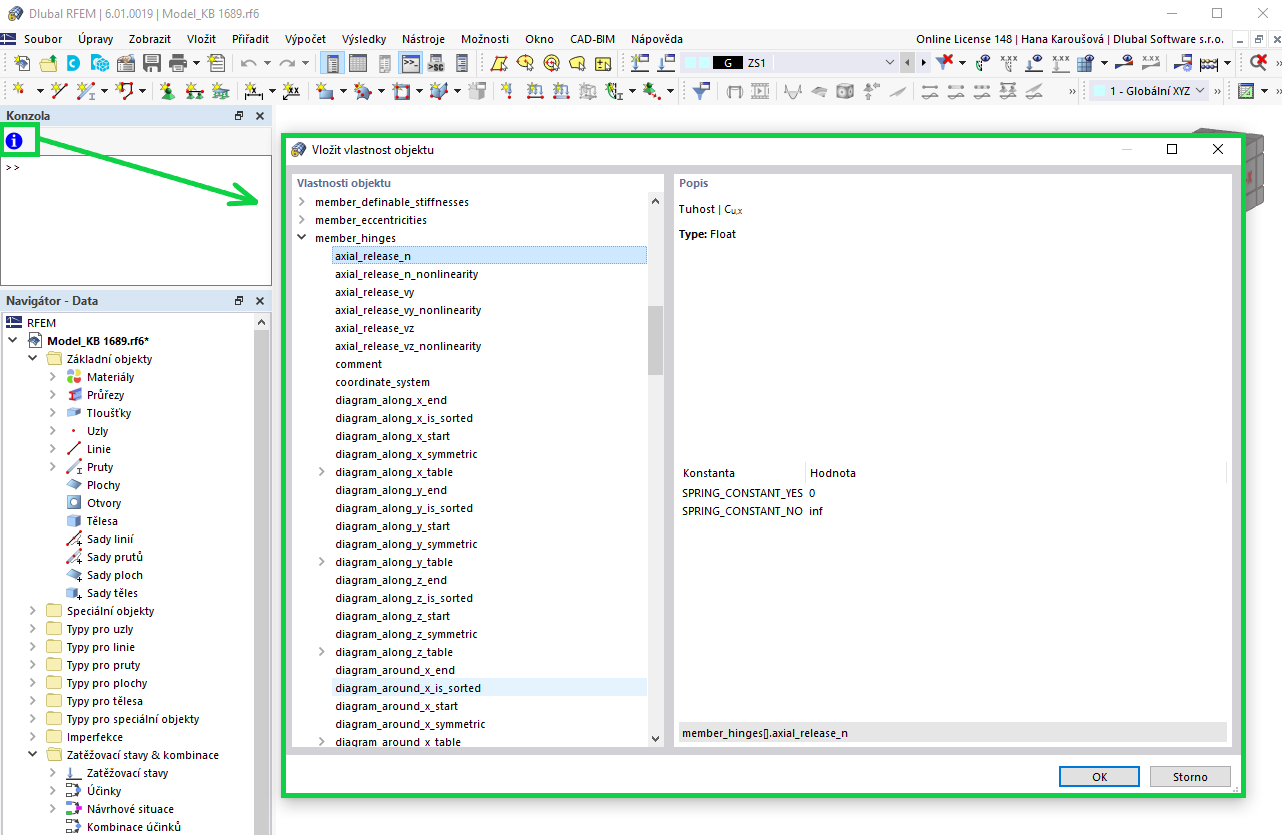
Vlastnosti objektu
Importování souboru JavaScript
Blok s počtem polí n=3
Blok s počtem polí n=5
Soubor JavaScript: Funkce “input_data()”
Soubor JavaScript: Funkce “generate()”
Vlastnosti objektu
Importování souboru JavaScript
Blok s počtem polí n=3
Blok s počtem polí n=5
11.2.2022
028849
  • RFEM 6

Soubor JavaScriptový: Funkce “input_data()”

Soubor JavaScript: Funkce “input_data()”

  • Bloky
  • Dynamické bloky
  • Skriptování
  • JavaScript
Používá se v
  • Dynamické bloky v programu RFEM 6 (pomocí JavaScriptu)
Sdílet
11.2.2022
028850
  • RFEM 6
Soubor JavaScript: Funkce “generate()”
  • JavaScript
  • Skriptování
  • Bloky
  • Dynamické Bloky
Používá se v
  • Dynamické bloky v programu RFEM 6 (pomocí JavaScriptu)
Sdílet
30.5.2024
028851
  • RFEM 6
Vlastnosti objektu
Používá se v
  • Dynamické bloky v programu RFEM 6 (pomocí JavaScriptu)
Sdílet
11.2.2022
028852
  • RFEM 6
Importování souboru JavaScript
Sdílet
30.5.2024
028853
  • RFEM 6
Blok s počtem polí n=3
Používá se v
  • Dynamické bloky v programu RFEM 6 (pomocí JavaScriptu)
Sdílet
30.5.2024
028854
  • RFEM 6
Blok s počtem polí n=5
Používá se v
  • Dynamické bloky v programu RFEM 6 (pomocí JavaScriptu)
Sdílet