3594x
001689
11.2.2022

Dynamické bloky v programu RFEM 6 (pomocí JavaScriptu)

Konstrukce lze v programu RFEM 6 uložit jako bloky a znovu použít v jiných RFEM souborech. Výhodou dynamických bloků ve srovnání s nedynamickými je, že umožňují interaktivní změny konstrukčních parametrů úpravou vstupních proměnných. Například lze přidat konstrukční prvky tak, že se jako vstupní proměnná změní pouze počet polí. V tomto příspěvku ukážeme výše uvedenou možnost pro dynamické bloky vytvářené skriptováním.

Soubor JavaScript

Webovou službu lze teoreticky vytvořit v libovolném programovacím jazyce. V našem příspěvku představíme programovací prostředí JavaScript. Skriptováním lze definovat topologii konstrukce, zatěžovací stavy a zatížení. Pro vytvoření skriptovacích souborů stačí mít k dispozici textový editor, jako je například (Notepad ++) použitý v tomto článku.

V našem příkladu v JavaScriptu se vstupní parametry definují pomocí funkce input_data(). Tyto parametry lze zařadit do různých kategorií (basic data (základní údaje), geometry (geometrie), supports (podpory), sections (průřezy) atd.).

Z hlediska základních údajů je parametr "n" definován jako typ "integer" (pomocí funkce parameter_int() ), aby bylo možné dynamicky generovat počet polí. V kategorii „Geometrie“ se naproti tomu funkce parameter_float() používá pro vytvoření rozpětí rámu (a), výšky sloupu (H_1), výšky střechy (H_2) a délka pole (L). Jak je vidět na obrázku 1, parametr „L“ (délka pole) se vytvoří dynamicky pomocí násobného čítače kn , který byl definován dříve.

Dále lze proměnné definované jako vstupní data použít pro generování bloku pomocí funkce generate() ; To znamená vytvářet uzly a pruty, přiřazovat podpory uzlům, vytvářet souřadné systémy a kóty. To je znázorněno na obrázku 2 a více můžeme dále vidět ve skriptu ke stažení na konci článku.

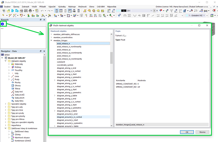
Je třeba poznamenat, že všechny dostupné objekty a atributy lze najít v konzole (Zobrazit → Konzola). Jak je ukázáno na obrázku 3, objekty a jejich vlastnosti lze zobrazit pomocí ikony vyznačené na obrázku.

Funkce global_parameters() sice není v tomto příkladu použita, ale lze ji také převzít do skriptu. Tato funkce slouží k parametrizaci bloku, jak je popsáno v článku databáze znalostí „Parametrizované modely jako bloky v programu RFEM 6“:

Vytváření a ukládání bloků pomocí JavaScriptu

Bloky jsou v programu RFEM 6 v navigátoru uvedeny jako speciální objekty. Pro vytvoření nového bloku klikněte pravým tlačítkem myši na tuto položku a z rozbalovací nabídky vyberte položku "Nový blok". Otevře se dialog, v němž lze bloky vytvářet a ukládat. Při práci s bloky v JavaScriptu přepněte na záložku „JavaScript“, jak je znázorněno na obrázku 4. Poté klikněte na tlačítko „Upravit JavaScript“ ( Zamknuto ) přímo do záložky, nebo použijte tlačítko „Otevřít JavaScript soubor“ ( otevřít model ) pro import souboru. Po úpravě klikněte na Použít pro použití JavaScriptu a poté blok uložte pomocí Uložit blok . V dialogu "Uložit jako blok" budete vyzváni k zadání názvu bloku a nastavení jeho kategorizace, jako je typ modelu, použité objekty a kategorie modelu (obrázek 5).

Po uložení lze blok snadno importovat do libovolného souboru programu RFEM 6. Za tímto účelem otevřete Správce bloků Dlubal a vyberte požadovaný blok z příslušné kategorie. Před vložením lze blok upravit v okně „Upravit blok“, které se automaticky otevře po výběru bloku. U dynamických bloků vytvořených pomocí skriptování lze vstupní parametry upravovat v záložce „Konstrukce“ tohoto dialogu (obrázek 6).

Jak jsme již zmínili výše, výhodou dynamických bloků je možnost provádět úpravy změnou vstupních proměnných. Pokud je tedy ve skriptu definován počet polí (n) a délka pole (L), druhé pole se automaticky změní při úpravě prvního pole.

V tomto příkladu jsou předem zadaný počet polí tři, a proto jsou jako parametry uvedeny tři délky polí (obrázek 6). Proměnnou „n“ lze ovšem snadno změnit na libovolné jiné číslo (například pět) a konstrukce se odpovídajícím způsobem upraví (obrázek 7).

Závěrečné poznámky

Dynamické bloky v programu RFEM 6 lze snadno vytvářet pomocí skriptování. Pro vytváření skriptových souborů stačí mít k dispozici textový editor. Ve skriptu lze vytvářet parametry dynamicky, a tak umožnit následné interaktivní úpravy bloků.

Bloky vytvořené tímto způsobem lze uložit importem souboru JavaScript v okně „Uložit jako blok“. Jakmile jsou k dispozici ve správci bloků společnosti Dlubal , lze je snadno importovat do libovolného souboru programu RFEM 6. Vzhledem k tomu, že bloky jsou dynamické, lze při každém použití bloků v RFEM souboru interaktivně upravovat parametry konstrukce pomocí změny vstupních proměnných.


Autor

Ing. Kirova je ve společnosti Dlubal zodpovědná za tvorbu odborných článků a poskytuje technickou podporu zákazníkům.

Odkazy
Stahování


;