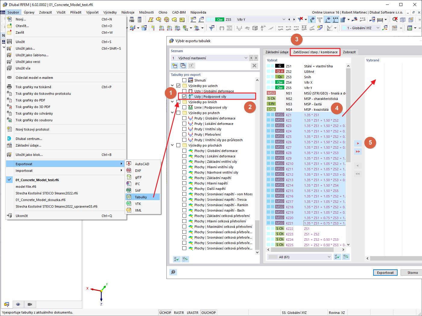
FAQ 005219 | Toto je text z Wiki pro dotaz: V programu RFEM 6 bych chtěl exportovat uzlové podporové síly několika zatěžovacích stavů..
FAQ 005219 | Toto je text z Wiki pro dotaz: V programu RFEM 6 bych chtěl exportovat uzlové podporové síly několika zatěžovacích stavů..
30.5.2024
029951

FAQ 005219 | Export tabulky do Excelu

FAQ 005219 | Toto je text z Wiki pro dotaz: V programu RFEM 6 bych chtěl exportovat uzlové podporové síly několika zatěžovacích stavů..

Používá se v
  • Export tabulky do Excelu
Sdílet