4046x
005219
8.3.2022

Export tabulky do Excelu

V programu RFEM 6 bych chtěl exportovat uzlové podporové síly několika zatěžovacích stavů, kombinací zatížení a kombinací výsledků do tabulky v Excelu. Jak mám postupovat?


Odpověď:

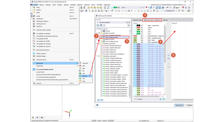
Podporové síly v uzlech můžete exportovat z nabídky Soubor → Exportovat → Tabulky.

Posuňte posuvník dolů a vyberte políčko „Uzly - Podporové síly“ (krok 1). Kliknutím na samotný text se rozbalí možnosti v záložce Základní údaje (krok 2). Ujistěte se, že je aktivována možnost "Vybrat zatížení".
V záložce "Zatěžovací stavy / Kombinace" (krok 3) vyberte požadované kombinace a přidejte je do seznamu Vybrané (krok 4 a 5).


Autor

Cisca je zodpovědná za školení zákazníků, technickou podporu a další vývoj programů pro severoamerický trh.



;