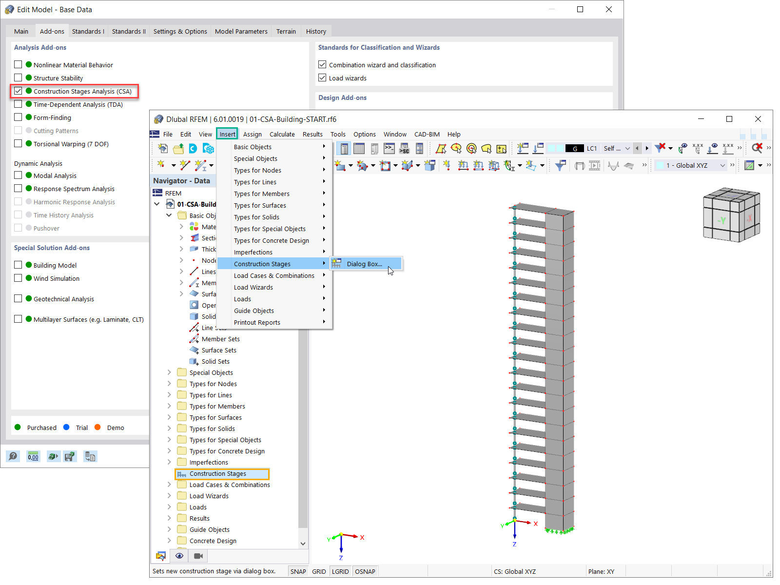
Aktivace addonu pro analýzu fází výstavby (CSA)
  • 3D prohlížeč
  • 3D prohlížeč | Babylon
  • Virtuální realita
Aktivace addonu pro analýzu fází výstavby (CSA)
17.3.2022
030253
  • RFEM 6
  • Ocelové konstrukce
  • Statické konstrukce

Aktivace addonu pro analýzu fází výstavby (CSA)

  • Analýza fází výstavby
  • Postup výstavby
Používá se v
  • Zadání fází výstavby při vytváření modelu
3D model
Více o 3D modelu
  • Vícepodlažní budova ze železobetonu
Specifikace
Počet uzlů 152
Počet linií 277
Počet prutů 21
Počet ploch 126
Počet těles 0
Počet zatěžovacích stavů 2
Počet kombinací zatížení 0
Počet kombinací výsledků 0
Celková hmotnost 1518,300 t
Rozměry (metrické) 12,000 x 63,000 x 4,000 m
Rozměry (imperiální) 39.37 x 206.69 x 13.12 feet
Sdílet