2390x
001737
17.3.2022

Zadání fází výstavby při vytváření modelu

Addon Analýza fází výstavby (CSA) umožňuje posuzovat konstrukce z prutů, ploch i těles v programu RFEM 6 s ohledem na konkrétní fáze výstavby související s procesem výstavby. To je důležité, protože budovy se nestaví najednou, ale postupným kombinováním jednotlivých konstrukčních částí. Jednotlivé kroky, ve kterých se do budovy přidávají konstrukční prvky a zatížení, se nazývají fáze výstavby, zatímco samotný proces se nazývá stavební proces.

Konečný stav konstrukce je tak k dispozici po dokončení stavebního procesu; tedy po všech fázích výstavby. U některých konstrukcí může být vliv stavebního procesu (tedy všech jednotlivých fází výstavby) významný a je třeba ho zohlednit, aby se předešlo chybám ve výpočtu. Obecný popis addonu CSA byl poskytnut v odborném článku „Zohlednění fází výstavby v programu RFEM 6“.

Vzhledem k tomu, že k jednotlivým fázím výstavby jsou přiřazeny různé části konstrukce, je třeba zohlednit vlastní tíhu těchto konstrukčních prvků, které jsou v dané fázi aktivní. Pokud je celá konstrukce nebo její části vystaveny dalšímu zatížení v souvislosti s podmínkami prostředí nebo metodou výstavby, je třeba je také zohlednit.

Do definice fází výstavby je třeba na jedné straně zahrnout změny modelu a na druhé straně zatížení. Tento článek se nyní zaměří na změny modelu, zatímco změny zatížení popíšeme v některém z následujících článků v databázi znalostí.

Praktický příklad

Konstrukce má 21 podlaží a každé podlaží se přidává do samostatné stavební fáze, což dohromady tvoří 21 po sobě jdoucích fází. Konstrukční prvky přidávané v jednotlivých fázích jsou: betonové desky o tloušťce 20 cm, smykové jádro tvořené stěnami o tloušťce 40 cm a sloup o průřezu 20x20 cm. Výška podlaží činí 3 m. Pokud provedeme výpočet MKP na této konstrukci jako na celém modelu (tedy bez zohlednění jednotlivých fází výstavby), dostaneme výsledky pro vnitřní síly a deformace, jak je znázorněno na obrázcích 1 a 2.


Ze zobrazení deformací je vidět, že desky jsou zavěšeny na vnitřním jádře. Z hlediska vnitřních sil od prvního do posledního podlaží momenty okolo podpory rostou, zatímco momenty v poli klesají. Důvodem je rozdílné rozdělení tuhosti konstrukce a skutečnost, že desky jsou zavěšeny na jádře.

Ve skutečnosti není konstrukce postavena najednou; tíha se aplikuje postupně a výsledky deformací a vnitřních sil se liší od těch, které jsou zobrazeny na výše uvedených obrázcích. Za tímto účelem je třeba definovat jednotlivé fáze výstavby.

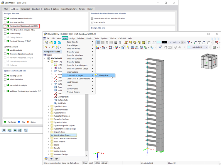
Nejdříve byste měli aktivovat addon Analýza fází výstavby (CSA) v Základních údajích modelu (obrázek 3). V navigátoru se pak zobrazí Fáze výstavby. Fáze lze zadat také z hlavní nabídky (Vložit → Fáze výstavby).

Pro zadání nové fáze výstavby v programu RFEM 6 je třeba definovat změny, které se mají provést ve srovnání s dříve definovanou fází. Tyto změny lze vztáhnout k prutům, plochám, tělesům, liniovým podporám, uzlovým podporám, liniovým kloubům, liniovým svarům, kontaktům mezi plochami nebo tuhým vazbám.

V záložce Základní údaje v dialogu Fáze výstavby je třeba vybrat ty, které jsou relevantní pro danou fázi výstavby. Například pro definování první fáze procesu výstavby v tomto příkladu je třeba zohlednit pruty, plochy a uzlové a liniové podpory (obrázek 4).

Tímto způsobem budete moci přidat nebo deaktivovat prvky pro určitou fázi výstavby. Provedeme to tak, že vybereme požadované prvky v grafice nebo zadáme jejich číslo do vstupního pole (obrázek 5).

Při zadání následujících fází výstavby (např. FV2) se vybrané prvky přidávají k prvkům vybraným v předchozích fázích (tj. FV1). Proto jsou všechny aktivní v aktuální fázi, jak je znázorněno na obrázku 6.

Je důležité si uvědomit, že jeden prvek nelze přidat ve více fázích. Přesněji řečeno, prvky, které jste přidali v jedné fázi, nelze přidat v jiné. Například plocha č. 11 byla přidána v druhé fázi (viz obrázek 6), a proto ji nelze vybrat v následující (třetí) fázi (obrázek 7).

Jakmile jsou fáze výstavby definovány v modelu, je důležité zohlednit rozdílná zatížení, která jsou s každou fází spojena. O tom budeme hovořit v některém z následujících článků v databázi znalostí.


Autor

Ing. Kirova je ve společnosti Dlubal zodpovědná za tvorbu odborných článků a poskytuje technickou podporu zákazníkům.

Odkazy


;