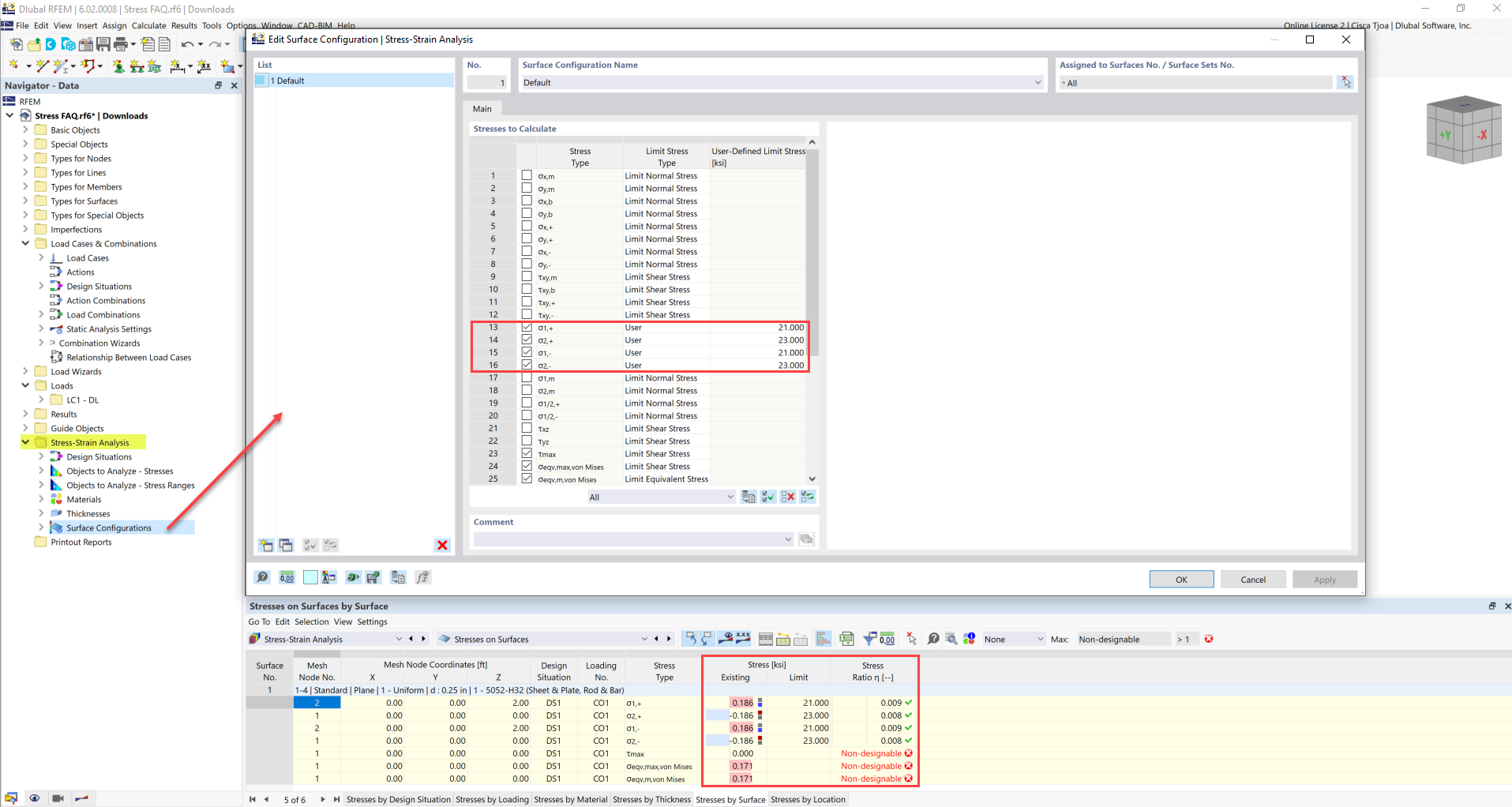
FAQ 005247 | Mezní napětí je v addonu Analýza napětí-přetvoření aktivováno, ale moje využití napětí „nelze posoudit“. Čím by to mohlo být?
FAQ 005247 | Mezní napětí je v addonu Analýza napětí-přetvoření aktivováno, ale moje využití napětí „nelze posoudit“. Čím by to mohlo být?
19.4.2022
031077
  • RFEM 6
  • Analýza napětí-přetvoření pro RFEM 6
  • Analýza napětí-přetvoření pro RSTAB 9
    • Ocelové konstrukce
    • Betonové konstrukce
    • Statické konstrukce
    • Analýza napětí

Uživatelsky definované mezní napětí

FAQ 005247 | Mezní napětí je v addonu Analýza napětí-přetvoření aktivováno, ale moje využití napětí „nelze posoudit“. Čím by to mohlo být?

  • Analýza napětí
  • Analýza napětí-přetvoření
  • Poměr napětí
  • Mezní napětí
  • Neposouditelné využití
Používá se v
  • Poměr napětí
Sdílet