2469x
005247
19.4.2022

Poměr napětí

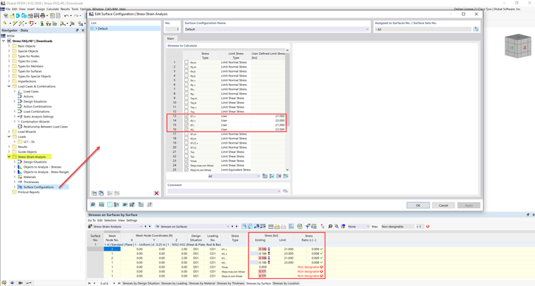
Je aktivováno mezní napětí, ale v addonu „Analýza napětí-přetvoření“ je poměr napětí „nelze navrhnout“. Jaký může být důvod?


Odpověď:

Některé materiály mají více mezních napětí pro tlak, tah atd. U těchto materiálů musí být mezní napětí zadáno ručně uživatelem.

Hodnoty mezního napětí jsou uvedeny v záložce Hodnoty materiálu.

Tyto hodnoty lze přidat v Konfigurace prutů/ploch pod typem mezního napětí Uživatel.


Autor

Cisca je zodpovědná za školení zákazníků, technickou podporu a další vývoj programů pro severoamerický trh.



;