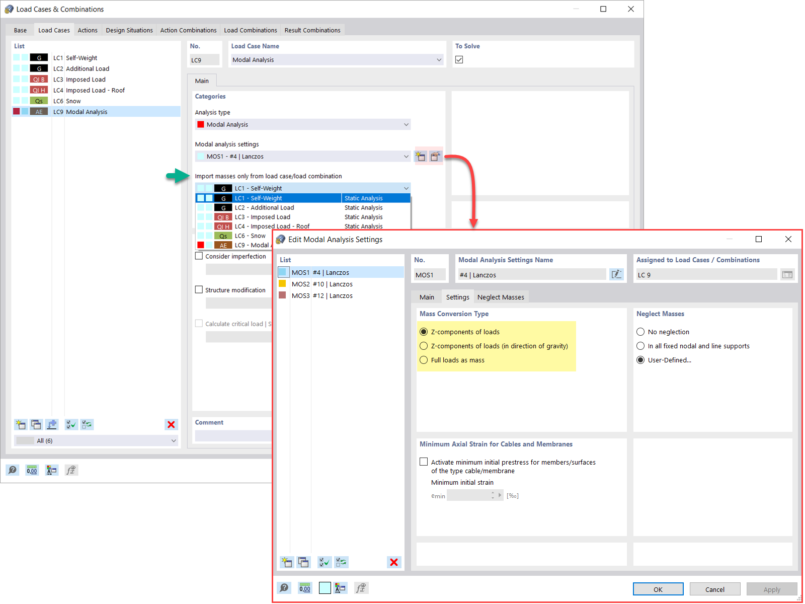
Modální analýza hmot ze zatěžovacího stavu
Klasifikace zatěžovacích stavů & generátor kombinací
Modální analýza hmot z kombinace zatížení
Nové zatížení na uzel - typ zatížení Hmota
Zanedbání hmot v programu RFEM 6 / RSTAB 9
  • 3D prohlížeč
  • 3D prohlížeč | Babylon
  • Virtuální realita
Modalní analýza s počátečním stavem
  • 3D prohlížeč
  • 3D prohlížeč | Babylon
  • Virtuální realita
Imperfekce použitelné v modální analýze
Úprava tuhosti materiálu
Úprava konstrukce pro modální analýzu
  • 3D prohlížeč
  • 3D prohlížeč | Babylon
  • Virtuální realita
Metody stanovení počtu vlastních tvarů
Výsledky modální analýzy v grafické a tabulkové formě
  • 3D prohlížeč
  • 3D prohlížeč | Babylon
  • Virtuální realita
Grafické zobrazení hmot v bodech sítě
  • 3D prohlížeč
  • 3D prohlížeč | Babylon
  • Virtuální realita
Standardizace vlastních tvarů
  • 3D prohlížeč
  • 3D prohlížeč | Babylon
  • Virtuální realita
Modální analýza hmot ze zatěžovacího stavu
Klasifikace zatěžovacích stavů & generátor kombinací
Modální analýza hmot z kombinace zatížení
Nové zatížení na uzel - typ zatížení Hmota
Zanedbání hmot v programu RFEM 6 / RSTAB 9
Modalní analýza s počátečním stavem
Imperfekce použitelné v modální analýze
Úprava tuhosti materiálu
Úprava konstrukce pro modální analýzu
Metody stanovení počtu vlastních tvarů
Výsledky modální analýzy v grafické a tabulkové formě
Grafické zobrazení hmot v bodech sítě
Standardizace vlastních tvarů
28.4.2022
031338
  • RFEM 6
  • Modální analýza pro RFEM 6
  • Modální analýza pro RSTAB 9
    • Dynamická a seizmická analýza

Modální analýza hmot ze zatěžovacího stavu

  • Modální analýza
  • Zatěžovací stav
  • Hmoty
Používá se v
  • Modální analýza | Import hmot
Sdílet
4.5.2022
031496
  • RFEM 6
  • Dynamická a seizmická analýza
  • Eurocode 0
    • Eurocode 8
Klasifikace zatěžovacích stavů & generátor kombinací
  • Generátor kombinací
  • Madální analýza
Používá se v
  • Modální analýza | Import hmot
Sdílet
28.4.2022
031340
  • RFEM 6
  • Modální analýza pro RFEM 6
  • Modální analýza pro RSTAB 9
    • Dynamická a seizmická analýza
Modální analýza hmot z kombinace zatížení
  • Modální analýza
  • Hmоtа
  • Kombinace zatížení
Používá se v
  • Modální analýza | Import hmot
Sdílet
30.5.2024
031341
  • RFEM 6
  • Modální analýza pro RFEM 6
  • Modální analýza pro RSTAB 9
    • Dynamická a seizmická analýza
Nové zatížení na uzel - typ zatížení Hmota
Používá se v
  • Modální analýza | Přidávání hmot
Sdílet
28.4.2022
031342
  • RFEM 6
  • Modální analýza pro RFEM 6
  • Modální analýza pro RSTAB 9
    • Dynamická a seizmická analýza
Zanedbání hmot v programu RFEM 6 / RSTAB 9
  • Zanedbání hmot
  • Modální analýza
Používá se v
  • Modální analýza | Zanedbání hmot
3D model
Více o 3D modelu
  • Železobetonová konstrukce
Specifikace
Počet uzlů 8
Počet linií 12
Počet prutů 4
Počet ploch 2
Počet těles 0
Počet zatěžovacích stavů 3
Počet kombinací zatížení 0
Počet kombinací výsledků 0
Celková hmotnost 32,400 t
Rozměry (metrické) 4,000 x 4,000 x 6,000 m
Rozměry (imperiální) 13.12 x 13.12 x 19.69 feet
Sdílet
28.4.2022
031343
  • RFEM 6
  • Modální analýza pro RFEM 6
  • Modální analýza pro RSTAB 9
    • Ocelové konstrukce
    • Dynamická a seizmická analýza
Modální analýza s počátečním stavem
Modalní analýza s počátečním stavem

  • Modální analýza
  • Počáteční stav
Používá se v
  • Modální analýza | Import počátečních stavů
3D model
Více o 3D modelu
  • Ocelová konstrukce s tahovými pruty
Specifikace
Počet uzlů 8
Počet linií 15
Počet prutů 15
Počet ploch 0
Počet těles 0
Počet zatěžovacích stavů 8
Počet kombinací zatížení 0
Počet kombinací výsledků 0
Celková hmotnost 3,386 t
Rozměry (metrické) 5,000 x 11,400 x 0,000 m
Rozměry (imperiální) 16.4 x 37.4 x 0 feet
Sdílet
30.5.2024
031344
  • RFEM 6
  • Modální analýza pro RFEM 6
  • Modální analýza pro RSTAB 9
    • Dynamická a seizmická analýza
Imperfekce použitelné v modální analýze
Používá se v
  • Modální analýza | Zohlednění imperfekcí
Sdílet
28.4.2022
031345
  • RFEM 6
  • Modální analýza pro RFEM 6
  • Modální analýza pro RSTAB 9
    • Dynamická a seizmická analýza
Tuhost materiálu, Modální analýza
Úprava tuhosti materiálu

Používá se v
  • Modální analýza | Změny konstrukce
Sdílet
30.5.2024
031346
  • RFEM 6
  • Modální analýza pro RFEM 6
  • Modální analýza pro RSTAB 9
    • Dynamická a seizmická analýza
Úprava konstrukce pro modální analýzu
Používá se v
  • Modální analýza | Změny konstrukce
3D model
Více o 3D modelu
  • Železobetonová konstrukce
Specifikace
Počet uzlů 8
Počet linií 8
Počet prutů 4
Počet ploch 1
Počet těles 0
Počet zatěžovacích stavů 2
Počet kombinací zatížení 0
Počet kombinací výsledků 0
Celková hmotnost 18,000 t
Rozměry (metrické) 4,000 x 4,000 x 6,000 m
Rozměry (imperiální) 13.12 x 13.12 x 19.69 feet
Sdílet
30.5.2024
031347
  • RFEM 6
  • Modální analýza pro RFEM 6
  • Modální analýza pro RSTAB 9
    • Dynamická a seizmická analýza
Metody stanovení počtu vlastních tvarů
Používá se v
  • Modální analýza | Metody stanovení počtu vlastních tvarů
Sdílet
28.4.2022
031348
  • RFEM 6
  • Modální analýza pro RFEM 6
  • Modální analýza pro RSTAB 9
    • Dynamická a seizmická analýza
Výsledky modální analýzy v grafické a tabulkové formě
  • Výsledky modální analýzy
Používá se v
  • Modální analýza | Zobrazení vlastních čísel, úhlových frekvencí, vlastních frekvencí, vlastních period, modálních hmot, účinných modálních hmot, součinitelů modálních hmot a součinitelů kombinace.
3D model
Více o 3D modelu
  • Vícepodlažní budova ze železobetonu
Specifikace
Počet uzlů 258
Počet linií 281
Počet prutů 121
Počet ploch 53
Počet těles 0
Počet zatěžovacích stavů 7
Počet kombinací zatížení 1
Počet kombinací výsledků 2
Celková hmotnost 2733,234 t
Rozměry (metrické) 21,000 x 28,000 x 26,000 m
Rozměry (imperiální) 68.9 x 91.86 x 85.3 feet
Sdílet
28.4.2022
031349
  • RFEM 6
  • Modální analýza pro RFEM 6
  • Modální analýza pro RSTAB 9
    • Dynamická a seizmická analýza
Grafické zobrazení hmot v bodech sítě
  • Hmoty v bodech sítě
Používá se v
  • Modální analýza | Stanovení hmot v uzlech nebo bodech sítě prvků
3D model
Více o 3D modelu
  • Železobetonová konstrukce
Specifikace
Počet uzlů 8
Počet linií 12
Počet prutů 4
Počet ploch 2
Počet těles 0
Počet zatěžovacích stavů 3
Počet kombinací zatížení 0
Počet kombinací výsledků 0
Celková hmotnost 32,400 t
Rozměry (metrické) 4,000 x 4,000 x 6,000 m
Rozměry (imperiální) 13.12 x 13.12 x 19.69 feet
Sdílet
28.4.2022
031350
  • RFEM 6
  • Modální analýza pro RFEM 6
  • Dynamická a seizmická analýza
Standardizace vlastních tvarů
  • Standardizace
  • Vlastní tvary
Používá se v
  • Modální analýza | Vizualizace a normování vlastních tvarů
3D model
Více o 3D modelu
  • Železobetonová konstrukce
Specifikace
Počet uzlů 8
Počet linií 12
Počet prutů 4
Počet ploch 2
Počet těles 0
Počet zatěžovacích stavů 3
Počet kombinací zatížení 0
Počet kombinací výsledků 0
Celková hmotnost 32,400 t
Rozměry (metrické) 4,000 x 4,000 x 6,000 m
Rozměry (imperiální) 13.12 x 13.12 x 19.69 feet
Sdílet