Výběr metody tenkostěnné analýzy v základních údajích
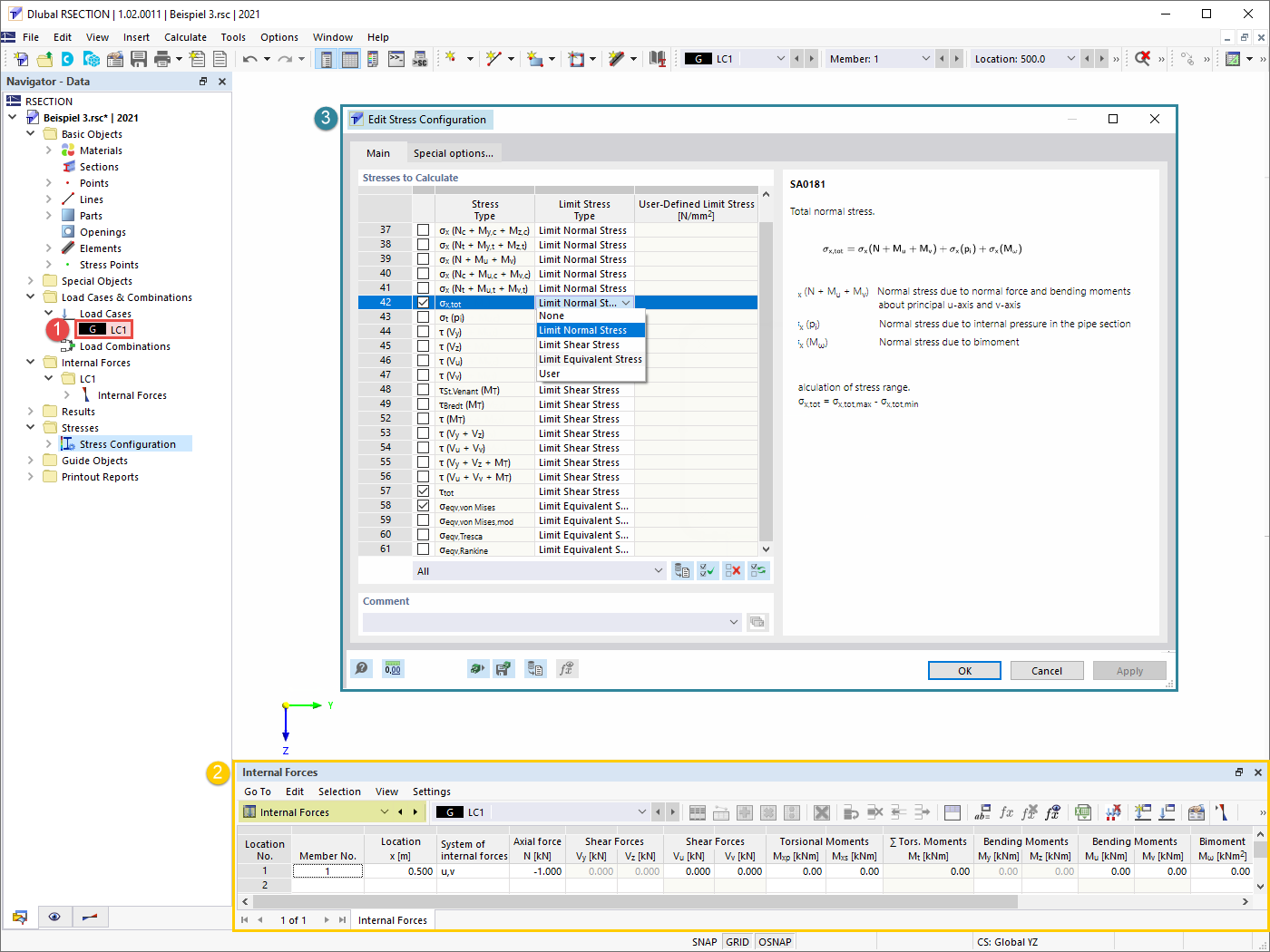
Definování zatěžovacího stavu, vnitřních sil a napětí pro výpočet
Výsledky: Analýza tenkostěnných konstrukcí
Výsledky: Účinná tenkostěnná metoda
Výběr metody tenkostěnné analýzy v základních údajích
Definování zatěžovacího stavu, vnitřních sil a napětí pro výpočet
Výsledky: Analýza tenkostěnných konstrukcí
Výsledky: Účinná tenkostěnná metoda
11.5.2022
031673
  • RSECTION 1
  • Analýza napětí

Výběr metody tenkostěnné analýzy v základních údajích

  • Analýza tenkostěnných prvků
  • Analýza napětí
  • Průřezové charakteristiky
Používá se v
  • Analýza tenkostěnných konstrukcí v programu RSECTION 1
3D model
Více o 3D modelu
  • C-profil
Sdílet
11.5.2022
031674
  • RSECTION 1
  • Analýza napětí
Definování zatěžovacího stavu, vnitřních sil a napětí pro výpočet
  • Zatěžovací stavy
  • Vnitřní síly
  • Konfigurace napětí
Používá se v
  • Analýza tenkostěnných konstrukcí v programu RSECTION 1
Sdílet
11.5.2022
031675
  • RSECTION 1
  • Analýza napětí
Výsledky: Analýza tenkostěnných konstrukcí
  • Výsledky
  • Analýza napětí
  • Průřezové charakteristiky
  • Analýza tenkostěnných prvků
Používá se v
  • Analýza tenkostěnných konstrukcí v programu RSECTION 1
3D model
Více o 3D modelu
  • C-profil
Sdílet
11.5.2022
031676
  • RSECTION 1
  • Analýza napětí
Výsledky: Účinná tenkostěnná metoda
  • Výsledky
  • Výsledky: Účinná tenkostěnná metoda
  • Průřezové charakteristiky
  • Napětí
Používá se v
  • Analýza tenkostěnných konstrukcí v programu RSECTION 1
3D model
Více o 3D modelu
  • C-profil
Sdílet