3262x
001742
28.2.2024

Analýza tenkostěnných konstrukcí v programu RSECTION 1

Samostatný program RSECTION je k dispozici pro stanovení vlastností průřezu a provádění analýzy napětí pro tenkostěnné a masivní průřezy. Program lze propojit jak s RFEM, tak s RSTAB, aby byly průřezy z RSECTION k dispozici také v knihovně RFEM a RSTAB. Stejně tak lze vnitřní síly z RFEM a RSTAB importovat do RSECTION.

Jak je popsáno v článku databáze znalostí Stanovení průřezových charakteristik a analýza napětí v programu RSECTION 1 , v RSECTION jsou k dispozici následující metody analýzy: analýza tenkostěnných profilů a metoda konečných prvků. Tento článek se zaměří na první z nich, při které se vlastnosti průřezu hrubých a účinných průřezů vypočítávají analyticky (na základě prvků průřezu).

Shrnutí analýzy a výpočtu bylo vysvětleno ve výše zmíněném článku. Proto předpokládáme, že je k dispozici zkoumaný průřez a že v "Základních datech" je zvolena metoda analýzy tenkostěnných profilů i výpočet účinného průřezu podle EN 1993-1-3 [1] (Obrázek 1).

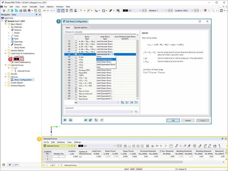
Dále je vytvořen zatěžovací případ a jsou definovány vnitřní síly, které v něm mají být uloženy. Jak bylo podrobně popsáno ve výše zmíněném článku, vnitřní síly lze definovat přímo v programu nebo je importovat z RFEM/RSTAB. V tomto příkladu byla definována osová síla 1 kN na místě x=0,5, jak je znázorněno na Obrázku 2. Před zahájením výpočtu můžete také zvolit napětí, která se mají vypočítat v okně "Konfigurace napětí", kde je k dispozici také seznam napětí s popisem vybraného napětí.


Jakmile máte vše spočítáno, jsou výsledky výpočtu k dispozici v programu. V "Navigátoru výsledků" můžete přepínat mezi výsledky pro hrubé a účinné průřezy, jak je ukázáno na Obrázcích 3 a 4.

Distorzí pnutí může dojít u za studena tvarovaných průřezů s okrajovými nebo mezilehlými výztuhami, jako v tomto příkladu. V programu RSECTION je distorzní vzpěr stanoven metodou vlastní hodnoty a její vliv je zohledněn snížením tloušťky průřezu. To lze také vidět na výsledcích účinné tenkostěnné analýzy (Obrázek 4).



869x
85x


Autor

Ing. Kirova je ve společnosti Dlubal zodpovědná za tvorbu odborných článků a poskytuje technickou podporu zákazníkům.

Odkazy
Reference


;