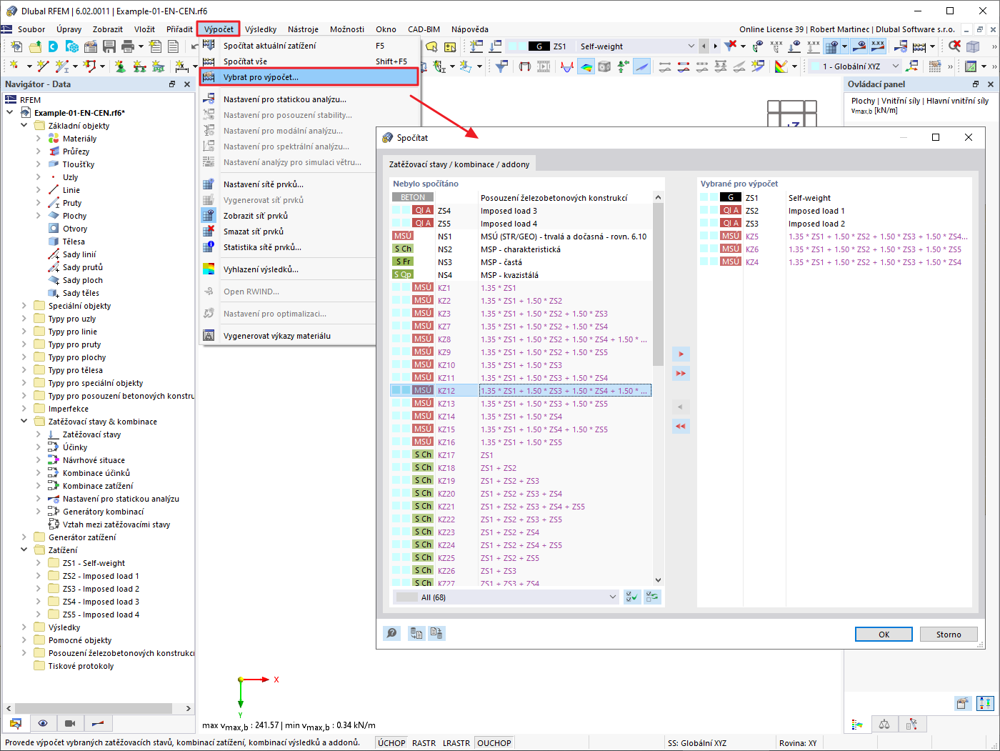
FAQ 005260 | Je možné spočítat výběr zatěžovacích stavů, kombinací zatížení a kombinací výsledků? Obzvlášť u velkých modelů není vždy nutné počítat všechny
FAQ 005260 | Je možné spočítat výběr zatěžovacích stavů, kombinací zatížení a kombinací výsledků? Obzvlášť u velkých modelů není vždy nutné počítat všechny
30.5.2024
031778

FAQ 005260 | Výpočet vybraných zatěžovacích stavů, kombinací zatížení a kombinací výsledků

FAQ 005260 | Je možné spočítat výběr zatěžovacích stavů, kombinací zatížení a kombinací výsledků? Obzvlášť u velkých modelů není vždy nutné počítat všechny

Používá se v
  • Výpočet vybraných zatěžovacích stavů, kombinací zatížení a kombinací výsledků
Sdílet