755x
005260
16.5.2022

Výpočet vybraných zatěžovacích stavů, kombinací zatížení a kombinací výsledků

Je možné spočítat výběr zatěžovacích stavů, kombinací zatížení a kombinací výsledků? Obzvlášť u velkých modelů není vždy nutné počítat všechny zatěžovací stavy.


Odpověď:

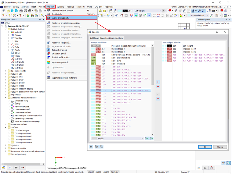
Ano, je to možné. Za tímto účelem klikněte v hlavní nabídce na položku "Výpočet" a poté na "Vybrat pro výpočet...".

Otevře se dialog "Spočítat", v němž lze vybrat zatěžovací stavy / kombinace a addony, které se mají počítat.

Výpočet se spustí kliknutím na tlačítko „OK“.



;