FAQ 005276 | Je možné v přídavném modulu RF-/PLATE-BUCKLING použít také uživatelsky definované materiály?
FAQ 005276 | Je možné v přídavném modulu RF-/PLATE-BUCKLING použít také uživatelsky definované materiály?
30.5.2024
032549
  • PLATE-BUCKLING 8
  • PLATE-BUCKLING 8 | Samostatný
  • Ocelové konstrukce
    • Posouzení stability
    • Eurocode 3
    • DIN 18800

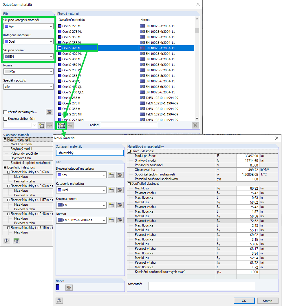
Vytvoření uživatelsky definovaného materiálu

FAQ 005276 | Je možné v přídavném modulu RF-/PLATE-BUCKLING použít také uživatelsky definované materiály?

Používá se v
  • Použití uživatelsky zadaných materiálů v RF-/FE-BUCKLING
Sdílet