1260x
005276
23.6.2022

Použití uživatelsky zadaných materiálů v RF-/FE-BUCKLING

Lze v RF-/FE-BUCKLING použít i vlastní materiál?


Odpověď:

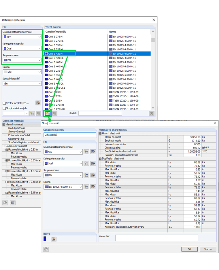
V RF-/FE-BEUL lze použít také vlastní materiály. Při vytváření materiálu v RFEM 5 nebo RSTAB 8 se ujistěte, že má materiál stejné vlastnosti jako ocelové materiály povolené normou zvolenou v RF-/FE-BUCKLING. V knihovně materiálů vyberte materiál odpovídající normy a otevřete dialog "Přidat nový materiál" pomocí tlačítka. Zde můžete upravit přednastavené hodnoty (obrázek 1).

Pak nastavte v okně filtru (obrázek 2) Kov pro skupinu materiálových kategorií, Ocel pro materiálovou kategorii a EN pro skupinu norem pro posouzení podle EN 1993-1-5, respektive DIN pro skupinu norem pro posouzení podle DIN 18800.

Materiál si můžete také zadat v přídavném modulu nebo samostatném programu RF-/FE-BUCKLING. Filtry 'Skupina materiálových kategorií', 'Materiálová kategorie' a 'Skupina norem' jsou v dialogu "Import materiálu z knihovny" přednastaveny podle zvolené normy. Tyto filtry ponechejte při vytváření vlastního materiálu.


Autor

Ing. von Bloh zajišťuje technickou podporu zákazníkům a je zodpovědná za vývoj programu RSECTION a addonů pro ocelové a hliníkové konstrukce.



;