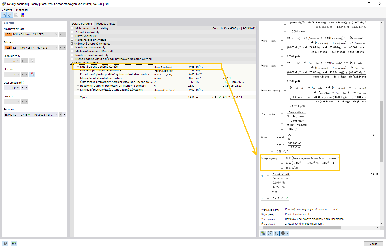
FAQ 005280 | Jak mohu zkontrolovat, jak program RFEM 6 stanovil nutnou výztuž?
FAQ 005280 | Jak mohu zkontrolovat, jak program RFEM 6 stanovil nutnou výztuž?
30.5.2024
032920
  • Posouzení železobetonových konstrukcí pro RFEM 6
  • Betonové konstrukce
  • Eurocode 2
    • ACI 318
    • CSA A23.3
    • SP 63.13330

FAQ 005280 | Jak mohu zkontrolovat, jak program RFEM 6 stanovil nutnou výztuž?

Používá se v
  • Jak mohu zkontrolovat, jak program RFEM 6 stanovil nutnou výztuž?
Sdílet