1425x
005280
12.7.2022

Jak mohu zkontrolovat, jak program RFEM 6 stanovil nutnou výztuž?

Jak mohu zkontrolovat, jak program RFEM 6 stanovil nutnou výztuž?


Odpověď:

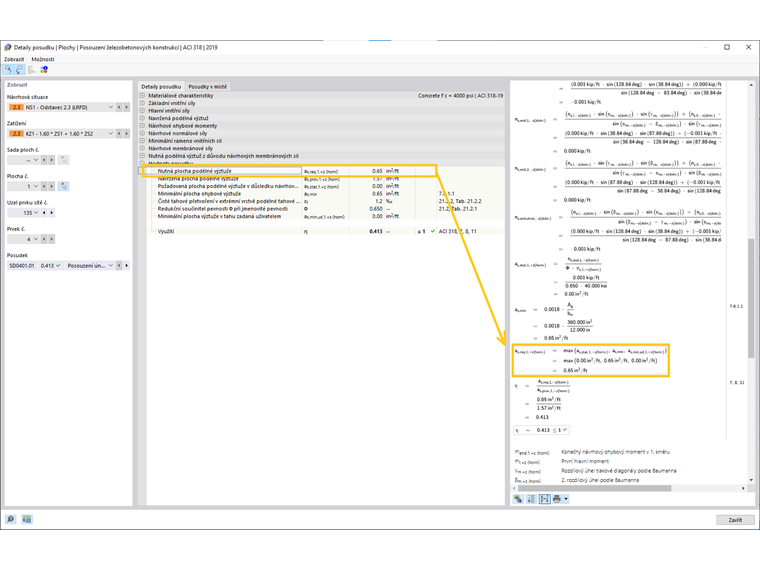
Chcete-li zkontrolovat, jak program stanovuje určitou nutnou plochu výztuže, přepněte na tabulku s nutnou výztuží a dvakrát klikněte na buňku s danou výslednou hodnotou.

Tím se otevře dialog s 'Detaily posudku', v nichž je zdokumentováno stanovení nutné výztuže.

V pravé části dialogu najdete všechny rovnice, které jsou v programu použity, a zobrazí se tak také posouzení, na jehož základě je vypočtena nutná výztuž plochy.


Autor

Pan Kieloch zodpovídá v rámci zákaznické podpory dotazy uživatelů a zabývá se vývojem v oblasti železobetonových konstrukcí.



;