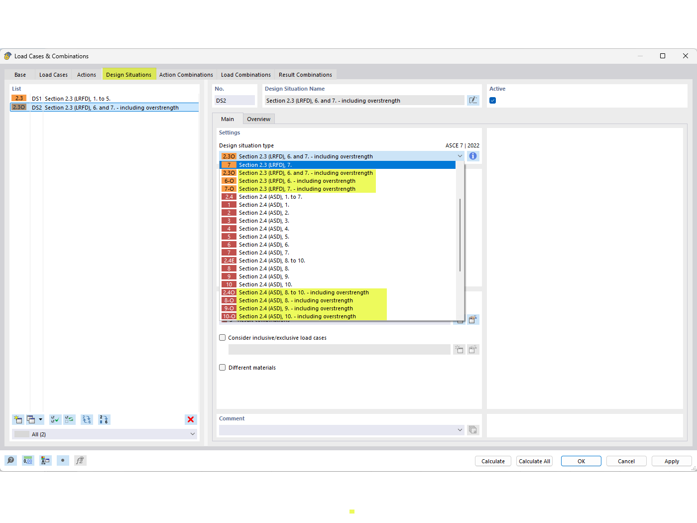
FAQ 005294 | Jak mohu do kombinací zatížení podle ASCE 7 zahrnout součinitel nadhodnocené pevnosti Ωo?
FAQ 005294 | Jak mohu do kombinací zatížení podle ASCE 7 zahrnout součinitel nadhodnocené pevnosti Ωo?
2.8.2022
033444
  • RFEM 6
  • Posouzení ocelových konstrukcí pro RFEM 6
  • Ocelové konstrukce
    • Budovy
    • Statické konstrukce
    • Dynamická a seizmická analýza
    • ANSI/AISC 360
    • ASCE 7

Návrhové situace pro přetížení

FAQ 005294 | Jak mohu do kombinací zatížení podle ASCE 7 zahrnout součinitel nadhodnocené pevnosti Ωo?

Používá se v
  • Součinitele navýšení pevnosti
Sdílet