FAQ 005299 | Jak mohu při statickém výpočtu na své seizmické zatížení aplikovat postup pro ortogonální směrové kombinace (pravidlo 100% + 30%) podle ASCE 7?
FAQ 005299 | Jak mohu při statickém výpočtu na své seizmické zatížení aplikovat postup pro ortogonální směrové kombinace (pravidlo 100% + 30%) podle ASCE 7?
8.8.2022
033529
  • RFEM 6
  • Betonové konstrukce
  • Ocelové konstrukce
    • Statické konstrukce
    • ASCE 7

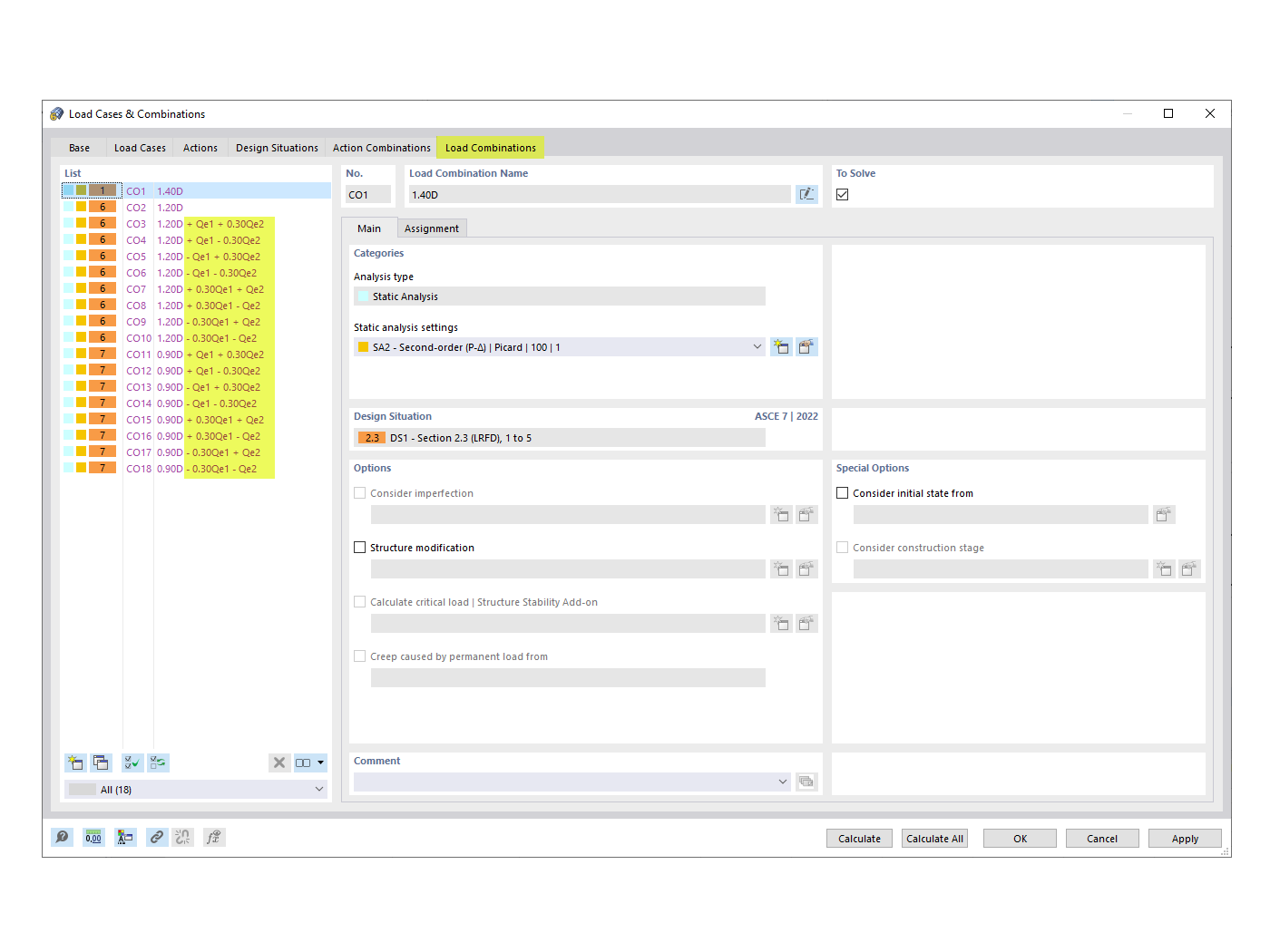
Vygenerované KZ s ortogonálním kombinačním součinitelem

FAQ 005299 | Jak mohu při statickém výpočtu na své seizmické zatížení aplikovat postup pro ortogonální směrové kombinace (pravidlo 100% + 30%) podle ASCE 7?

Používá se v
  • Ortogonální směrové kombinace podle ASCE 7
Sdílet