3689x
005299
8.8.2022

Ortogonální směrové kombinace podle ASCE 7

Jak mohu na své seizmické zatížení aplikovat postup pro ortogonální směrové kombinace (pravidlo 100% + 30%) podle ASCE 7?


Odpověď:

1) Přednastavený součinitel ortogonální kombinace je 0,3 (30%). Tuto hodnotu lze změnit v zatěžovacích stavech a kombinacích v sekci Upravit parametry úpravy (Obrázek 1).

2) V záložce Zatěžovací stavy vytvořte seizmické zatěžovací stavy ve směru X a Y s Qe jako kategorií účinků. Activate the 'Additional Settings | Consider X and Y independently' option.

Under the Additional Settings tab, activate "Direction X" option for the "Seismic X" load case. For the "Seismic Y" load case, activate "Direction Y".
After doing so, activate the 'Consider load case for orthogonal combination' option. The orthogonal direction from the drop-down menu is automatically selected for both LCs (Image 02). The Load Combinations generated according to the ASCE 7 will include all variations of the 100/30 rule.

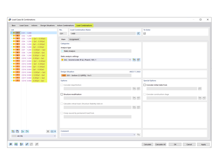
3) The generated COs including the orthogonal combination factor are listed in the Load Combinations tab (Image 03).


Autor

Cisca je zodpovědná za školení zákazníků, technickou podporu a další vývoj programů pro severoamerický trh.



;