Ve vygenerovaných kombinacích zatížení (KZ) podle ASCE 7 se mi nezobrazují seizmické zatěžovací stavy. Jak je mohu přidat?
Ve vygenerovaných kombinacích zatížení (KZ) podle ASCE 7 se mi nezobrazují seizmické zatěžovací stavy. Jak je mohu přidat?
23.9.2022
034298
  • RFEM 6
  • Betonové konstrukce
  • Ocelové konstrukce
    • Statické konstrukce
    • ASCE 7

FAQ 005315 | Seizmické zatěžovací stavy v kombinacích zatížení podle ASCE 7

Ve vygenerovaných kombinacích zatížení (KZ) podle ASCE 7 se mi nezobrazují seizmické zatěžovací stavy. Jak je mohu přidat?

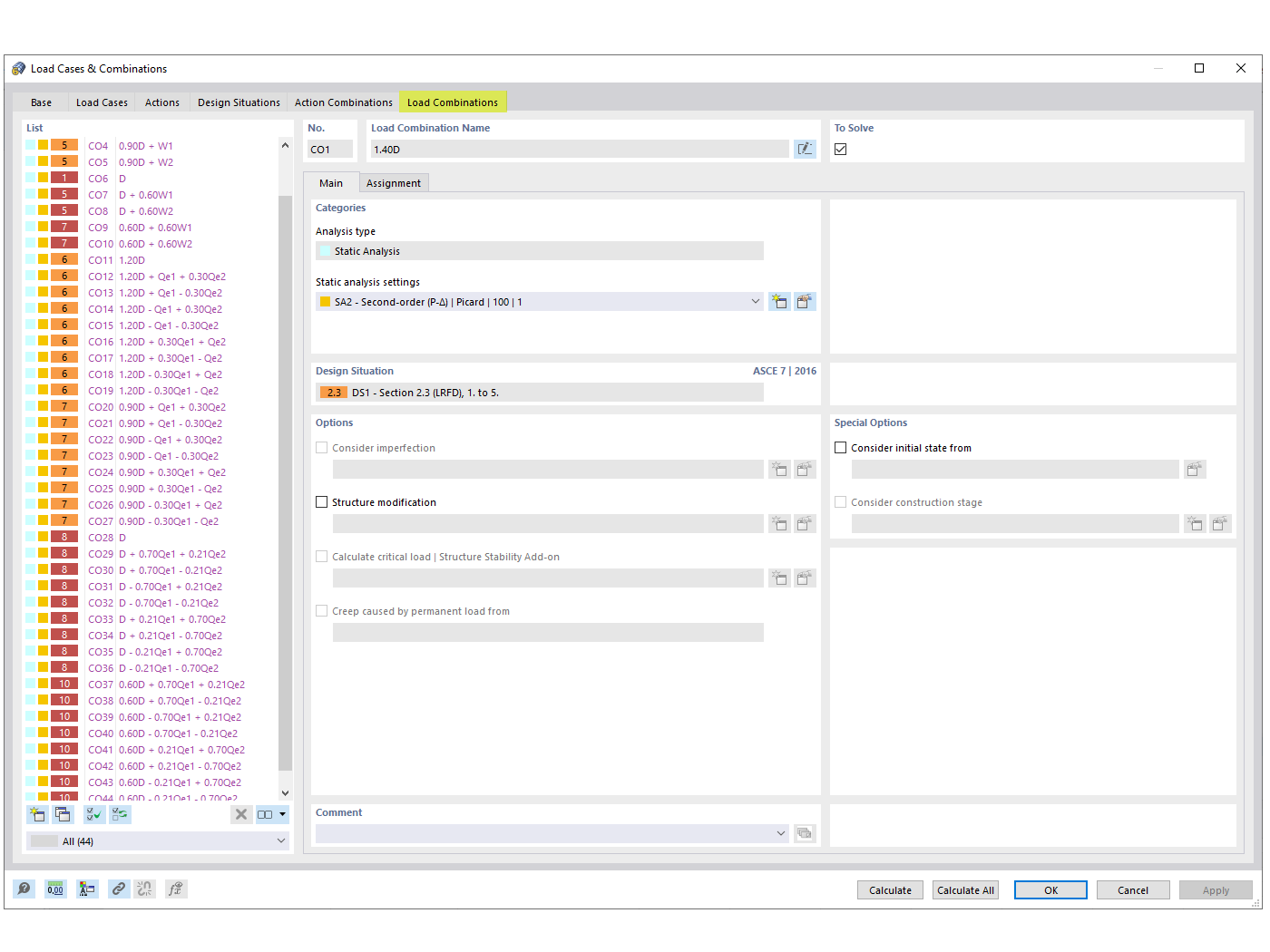
Tento obrázek ilustruje proces integrace seizmických zatěžovacích stavů do kombinací zatížení podle ASCE 7, což je běžný požadavek v návrhových situacích statiky konstrukcí. Řeší často kladenou otázku ohledně absence seizmických zatěžovacích stavů ve vygenerovaných kombinacích zatížení a poskytuje pohled na to, jak lze tyto zatěžovací stavy přidat pomocí softwarových řešení Dlubal. Zahrnutí seizmických zatížení je klíčové pro zajištění bezpečnosti a souladu s projektovými normami v oblastech náchylných k seizmické aktivitě. Obrázek poskytuje vizuální vodítko nebo odkazy související se schopnostmi softwaru Dlubal generovat vyhovující kombinace seizmických zatížení a nabízí inženýrům potřebné nástroje k efektivnímu začlenění těchto kritických faktorů do jejich procesů navrhování konstrukcí.
  • Seizmické zatížení
  • ASCE 7
  • Kombinace zatížení
  • Statika konstrukcí
  • Stavební inženýrství
Používá se v
  • Seizmické kombinace zatížení podle ASCE 7
Sdílet