3720x
005315
23.9.2022

Seizmické kombinace zatížení podle ASCE 7

V generovaných kombinacích zatížení (KZ) podle ASCE 7 se mi nezobrazují seizmické zatěžovací stavy. Jak je mohu přidat?


Odpověď:

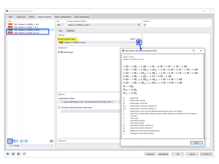
Přednastavené návrhové situace (NS1 a NS2) nezahrnují seizmické kombinace zatížení. Chcete-li přidat seizmické KZ, přidejte nové návrhové situace typu „Odstavec 2.3 (LRFD), 6 a 7“ a/nebo „Odstavec 2.4 (ASD), 8 až 10“ (obrázek 1).

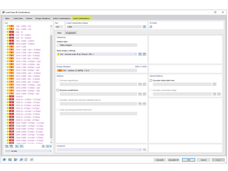
V záložce Kombinace zatížení se zobrazí vygenerované seizmické kombinace zatížení.


Autor

Cisca je zodpovědná za školení zákazníků, technickou podporu a další vývoj programů pro severoamerický trh.

Odkazy


;