FAQ 005319 | Jak mohu zahrnout součinitel(e) rezervy ρ do kombinací zatížení podle ASCE 7?
FAQ 005319 | Jak mohu zahrnout součinitel(e) rezervy ρ do kombinací zatížení podle ASCE 7?
26.9.2022
034343
  • RFEM 6
  • Posouzení ocelových konstrukcí pro RFEM 6
  • Ocelové konstrukce
    • Budovy
    • Statické konstrukce
    • Dynamická a seizmická analýza
    • ANSI/AISC 360
    • ASCE 7

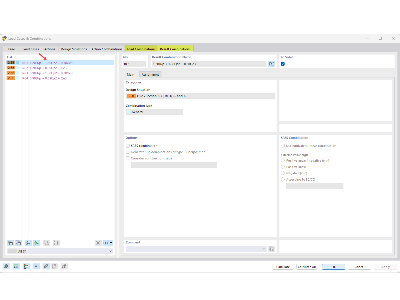
Kombinace zatížení včetně součinitele rezervy

FAQ 005319 | Jak mohu zahrnout součinitel(e) rezervy ρ do kombinací zatížení podle ASCE 7?

  • Součinitel rezervy
  • ASCE 7
  • Kombinace zatížení
  • Seizmický zatěžovací stav
  • Zemětřesení
Používá se v
  • Součinitele rezervy
Sdílet