FAQ 005321 | Jak mohu v programu RFEM 6 aplikovat zatížení na pruty, které neleží v jedné rovině?
FAQ 005321 | Jak mohu v programu RFEM 6 aplikovat zatížení na pruty, které neleží v jedné rovině?
11.10.2022
034786
  • RF-STEEL AISC 5
  • RSTAB 8
  • RFEM 5
    • Ocelové konstrukce
    • Stožárové konstrukce
    • Elektrárny
    • Dopravníkové systémy
    • Schodišťové konstrukce
    • Dočasné stavby
    • Lešenářské a regálové konstrukce
    • Simulace větru a generování zatížení větrem

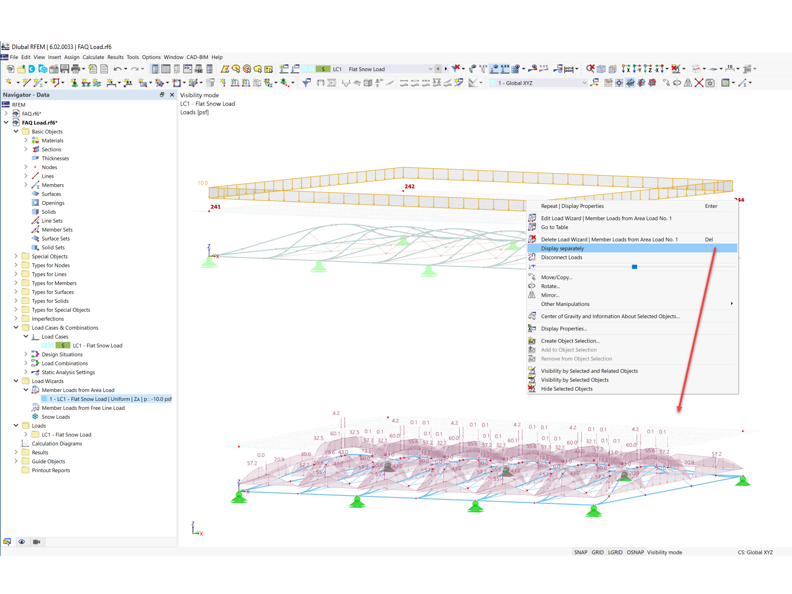
Zobrazení zatížení samostatně

FAQ 005321 | Jak mohu v programu RFEM 6 aplikovat zatížení na pruty, které neleží v jedné rovině?

  • Vygenerované zatížení
  • Vítr
  • Zatížení větrem
  • Plošné zatížení
  • Nekoplanární
  • Zatížení sněhem
Používá se v
  • Zatížení na nerovinné konstrukce
Sdílet