1142x
005321
11.10.2021

Zatížení na nerovinné konstrukce

Jak mohu v programu RFEM 6 aplikovat zatížení na pruty, které neleží v jedné rovině?


Odpověď:
  1. Definujte rovinu, pomocí které bude zatížení působit. To můžete vytvořením 4 rohových uzlů okolo konstrukce (obrázek 1).
  1. Otevřete VložitGenerátor zatíženíGenerátor zatížení na pruty z plošného zatížení. V záložce Základní údaje je třeba zadat směr a velikost (obrázek 2).
  1. V záložce Geometrie vybereme rohové uzly, které jsme již vytvořili (obrázek 3).
  1. V záložce Tolerance zadáme vzdálenost, která bude zachycovat celou šířku/výšku konstrukce (obrázek 4). Editaci ukončíme tlačítkem OK.
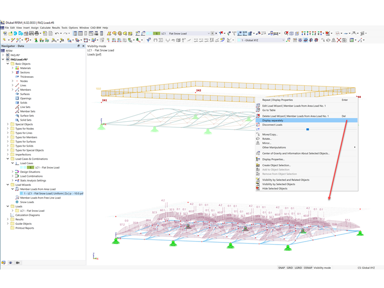
  1. Klikněte pravým tlačítkem myši na plošné zatížení a vyberte Zobrazit odděleně. Plošné zatížení se nyní zobrazí jako zatížení na pruty (obrázek 5).

Autor

Cisca je zodpovědná za školení zákazníků, technickou podporu a další vývoj programů pro severoamerický trh.



;