KB 001767 | Posouzení momentových rámových prutů podle AISC 341-16 v programu RFEM 6
KB 001767 | Posouzení momentových rámových prutů podle AISC 341-16 v programu RFEM 6
30.5.2024
034949
  • RFEM 6
  • Posouzení ocelových konstrukcí pro RFEM 6
  • Ocelové konstrukce
    • Budovy
    • Statické konstrukce
    • Dynamická a seizmická analýza
    • ANSI/AISC 360
    • ASCE 7

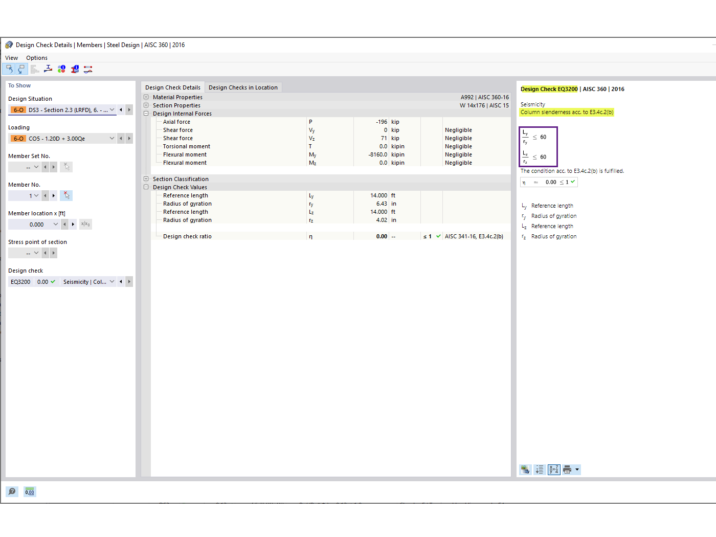
Poměrná štíhlost sloupů

KB 001767 | Posouzení momentových rámových prutů podle AISC 341-16 v programu RFEM 6

Používá se v
  • Posouzení momentových rámových prutů podle AISC 341-16 v programu RFEM 6
Sdílet