Podrobnější informace o zadání konfigurace pro seizmicitu najdeme v dalším příspěvku. KB | Seizmické posouzení podle AISC 341 v programu RFEM 6 .
Požadavky na pruty
V programu RFEM jsou k dispozici následující posudky prutů, které jsou součástí seizmicky odolného systému (SFRS). Uvedené odstavce se vztahují k seizmickým ustanovením AISC 341-16 [1].
- Omezení šířky k tloušťce [Článek D1.1]
- Stabilitní ztužení nosníků - nutná pevnost a tuhost [Článek D1.2a.1(b) pro IMF a D1.2b pro SMF]
- Stabilitní ztužení nosníků - maximální vzdálenost [Článek D1.2a.1(c) pro IMF a D1.2b pro SMF]
- Stabilitní ztužení nosníků v místech kloubů - nutná pevnost [Článek D1.2c.1(b)]
- Nutná pevnost sloupu [Článek D1.4a]
- Poměrná štíhlost sloupu u nevyztužených spojů [Článek E3.4c.2b]
Omezení šířky k tloušťce pro požadavky na poddajnost
Pruty v IMF jsou označeny jako mírně poddajné pruty podle článku E2.5a. Pruty v SMF jsou označeny jako vysoce poddajné pruty podle článku E3.5a.
Pásnice sloupu
The column flange of SMF must satisfy the requirements of AISC Seismic Provisions Section D1.1 [1] for highly ductile members. Tyto posudky se v programu RFEM zobrazí jako EQ 1200 (obrázek 1).
Stojina sloupu
The limiting width-to-thickness ratio for webs of highly ductile members is determined using the governing load case for axial load, as stipulated in Section D1.4a [1]. Rozhodující zatěžovací stav je založen na všech kombinacích zatížení, včetně KZ pouze s tíhou, KZ při normálním seizmickém zatížení a KZ se seizmickým zatížením s navýšenou pevností. Tento posudek je v programu RFEM v EQ 1100 (obrázek 2).
Stejně jako u sloupů se pro nosníky také provádí kontrola šířky ku tloušťce.
Stabilitní ztužení nosníků
Požadovaná pevnost a tuhost stabilitních ztužení jsou uvedeny v záložce Stabilitní ztužení po prutech v sekci „Požadavky na seizmicitu“ (obrázek 3). Tyto hodnoty lze porovnat s vypočítanou dostupnou pevností a tuhostí při posouzení ztužujících prutů, které se připojují na nosník. Detaily posudku nejsou k dispozici (pouze reference).
U požadovaných pevností jsou uvedeny dvě různé hodnoty. První hodnota, Pbr, se vztahuje na ztužení, která se nacházejí mimo oblast plastického kloubu. Pbr is defined in Equation A-6-7 of Appendix 6 of AISC 360-16 [3]:
|
Pbr |
Požadovaná pevnost stabilizačních ztužení nosníku |
|
Mr |
Požadovaná pevnost nosníku v ohybu. Mr = RyFyZ/αs [AISC 341 Rovnice D1-1] |
|
Cd |
Faktor dvojího zakřivení = 1,0 [AISC 341 Oddíl D1.2a(b)] |
|
ho |
Vzdálenost mezi těžištěm pásnic ho = d - tf |
Druhá, větší hodnota, Pr, je přímo pro ztužení v místě plastického kloubu. It is defined in Equation D1-4 of AISC 341-16 [1]:
|
Pr |
Required strength of the stability beam bracing at the plastic hinge location |
|
Ry |
Ratio of the expected yield stress to the specified minimum yield stress |
|
Fy |
Specified minimum yield stress |
|
Z |
Effective plastic section modulus of a section (or a connection) at the plastic hinge location |
|
αs |
LRFD-ASD force level adjustment factor = 1.0 for LRFD and 1.5 for ASD |
|
ho |
Distance between the flange centroid |
Požadovaná tuhost βbr je stanovena v rovnici A-6-8 v dodatku 6:
|
βbr |
Required stiffness of the stability beam bracing |
|
Mr |
Required flexural strength of the beam |
|
Cd |
Double curvature factor = 1.0 |
|
Lbr |
Maximum spacing of the stability beam bracing |
|
ho |
Distance between the flange centroid |
Maximální vzdálenost stabilního ztužení musí splňovat požadavky AISC 341-16, článku D1.2a.1(c) pro IMF a článku D1.2b pro SMF.
|
Lbr |
Maximum spacing of the stability beam bracing |
|
ry |
Radius of gyration about the weak axis |
|
E |
Modulus of elasticity |
|
Ry |
Ratio of the expected yield stress to the specified minimum yield stress |
|
Fy |
Zadané minimum smluvního mezního napětí |
Posudek pro maximální vzdálenost je uveden spolu s dalšími požadavky na pruty v položce "Využití prutů". Detail posudku je v EQ 2100 (obrázek 4). Vyztužená délka Lb je zadaná vzpěrná délka pro klopení.
Požadovaná pevnost sloupu
Všechny sloupy, které jsou součástí seizmicky odolného systému (SFRS), musí být posouzeny na zatížení s navýšenou pevností. V mnoha případech není nutné zvětšenou normálovou sílu kombinovat se spolupůsobícími ohybovými momenty. Možnost zanedbat ve sloupech všechny ohybové momenty, smykové síly a kroucení pro mezní stav s navýšenou pevností je přednastavena. Tuto volbu lze deaktivovat v Konfiguraci pro seizmicitu.
U standardních kombinací zatížení bez navýšené pevnosti od seizmického zatížení se kombinované zatížení posuzuje podle AISC 360-16, Kapitoly H.
U kombinací zatížení se seizmickým zatížením s navýšenou pevností nejsou kapitoly F a H posuzovány, pokud je aktivována možnost zanedbat ve sloupech všechny ohybové momenty, smykové síly a kroucení pro mezní stav s navýšenou pevností.
In Example 4.3.2 of the seismic manual [2], the controlling case from both load combinations, standard and overstrength, needs to be considered.
Ohybové momenty od zatížení působícího mezi body příčné podpory mohou přispět k vybočení sloupu. Proto je třeba je zohlednit současně s normálovým zatížením, a to deaktivací možnosti zanedbání momentů.
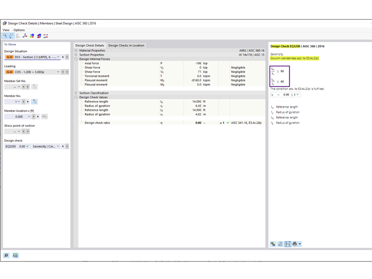
Poměrná štíhlost sloupu u nevyztužených spojů
For columns in SMF with no transverse member bracing at the connection, the potential for out-of-plane buckling at the connection shall be minimized by limiting the slenderness ratio L/r to be equal to or less than 60, according to Section E3.4c.2b [1]. Nevyztužené spoje se vyskytují ve zvláštních případech, například ve dvoupodlažním rámu bez mezilehlé podlahy.
Ve všech ostatních případech lze možnost splnění tohoto požadavku deaktivovat v Konfiguraci pro seizmicitu .
Požadavky na přípoj jsou popsány v příspěvku KB | Pevnost spoje momentového rámu podle AISC 341-16 v programu RFEM 6 .