Metoda posouzení a předpoklad imperfekcí
Ocelový rám
Zadání vzpěrných délek
Nastavení statické analýzy
Výsledky posouzení oceli
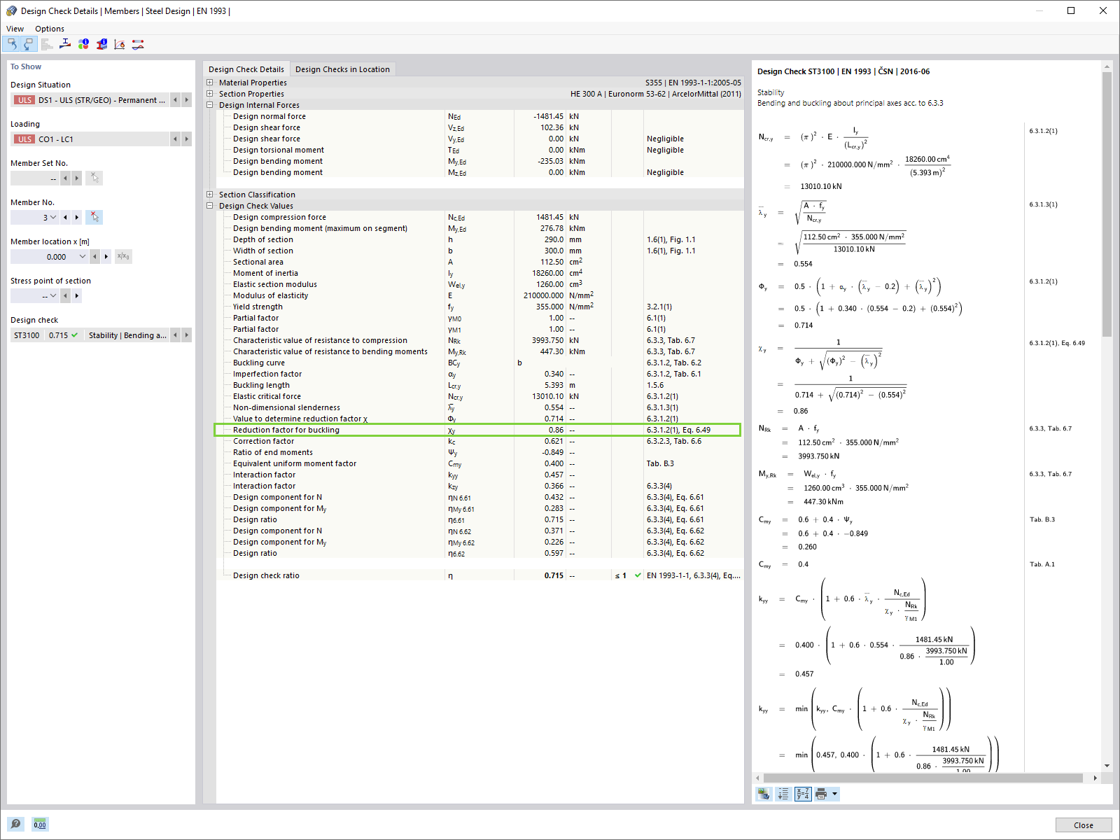
Detaily posouzení: redukční součinitel pro vzpěr χ1
Imperfekční stav s typem imperfekce “Tvar vybočení”
Nastavení analýzy druhého řádu pro účinky imperfekce ve tvaru vybočení v programu RFEM 6
Zadání imperfekce ve stavu globálního počátečního naklonění v programu RFEM 6
Počáteční naklonění
Globální počáteční naklopení (φ) a počáteční prohnutí (+e)
Globální počáteční naklonění (φ) a počáteční prohnutí (-e)
Výsledky různých přístupů
Zohlednění imperfekcí globálních vychýlení a posouzení stability podle 6.3
Metoda posouzení a předpoklad imperfekcí
Ocelový rám
Zadání vzpěrných délek
Nastavení statické analýzy
Výsledky posouzení oceli
Detaily posouzení: redukční součinitel pro vzpěr χ1
Imperfekční stav s typem imperfekce “Tvar vybočení”
Nastavení analýzy druhého řádu pro účinky imperfekce ve tvaru vybočení v programu RFEM 6
Zadání imperfekce ve stavu globálního počátečního naklonění v programu RFEM 6
Počáteční naklonění
Globální počáteční naklopení (φ) a počáteční prohnutí (+e)
Globální počáteční naklonění (φ) a počáteční prohnutí (-e)
Výsledky různých přístupů
Zohlednění imperfekcí globálních vychýlení a posouzení stability podle 6.3
21.10.2022
034966
  • RFEM 6

Metoda posouzení a předpoklad imperfekcí

  • Imperfece
Používá se v
  • Metody pro analýzu stability podle EC3 v programu RFEM 6
Sdílet
21.10.2022
034968
  • RFEM 6
Ocelový rám
  • Ocelový rám
Používá se v
  • Metody pro analýzu stability podle EC3 v programu RFEM 6
Sdílet
21.10.2022
034970
  • RFEM 6
Zadání vzpěrných délek
  • Vzpěrné délky
Používá se v
  • Metody pro analýzu stability podle EC3 v programu RFEM 6
Sdílet
21.10.2022
034971
  • RFEM 6
Nastavení statické analýzy
  • Nastavení statické analýzy
Používá se v
  • Metody pro analýzu stability podle EC3 v programu RFEM 6
Sdílet
21.10.2022
034972
  • RFEM 6
Výsledky posouzení oceli
  • Posouzení oceli
  • Výsledky
Používá se v
  • Metody pro analýzu stability podle EC3 v programu RFEM 6
Sdílet
21.10.2022
034973
  • RFEM 6
Detaily posouzení: redukční součinitel pro vzpěr χ1
  • Detaily posouzení
  • Redukční součinitel pro vzpěr
Používá se v
  • Metody pro analýzu stability podle EC3 v programu RFEM 6
Sdílet
21.10.2022
034974
  • RFEM 6
Imperfekční stav s typem imperfekce “Tvar vybočení”
  • Imperfekce
  • Tvar vybočení
Používá se v
  • Metody pro analýzu stability podle EC3 v programu RFEM 6
Sdílet
30.5.2024
034975
  • RFEM 6
Nastavení analýzy druhého řádu pro účinky imperfekce ve tvaru vybočení v programu RFEM 6
Používá se v
  • Metody pro analýzu stability podle EC3 v programu RFEM 6
Sdílet
21.10.2022
034976
  • RFEM 6
Zadání imperfekce ve stavu globálního počátečního naklonění v programu RFEM 6
  • Globální počáteční naklonění
  • Imperfekce
Používá se v
  • Metody pro analýzu stability podle EC3 v programu RFEM 6
Sdílet
21.10.2022
034977
  • RFEM 6
Počáteční naklonění
  • Počáteční naklonění
  • Imperfekce
Používá se v
  • Metody pro analýzu stability podle EC3 v programu RFEM 6
Sdílet
21.10.2022
034978
  • RFEM 6
Globální počáteční naklopení (φ) a počáteční prohnutí (+e)
  • Počáteční vychýlení
  • Počáteční deformace
  • Imperfekce
Používá se v
  • Metody pro analýzu stability podle EC3 v programu RFEM 6
Sdílet
21.10.2022
034979
  • RFEM 6
Globální počáteční naklonění (φ) a počáteční prohnutí (-e)
  • Počáteční naklonění
  • Počáteční prohnutí
Používá se v
  • Metody pro analýzu stability podle EC3 v programu RFEM 6
Sdílet
21.10.2022
034980
  • RFEM 6
Výsledky různých přístupů
  • Výsledky
  • Posouzení stability
  • Posouzení oceli
Používá se v
  • Metody pro analýzu stability podle EC3 v programu RFEM 6
Sdílet
21.10.2022
034981
  • RFEM 6
Zohlednění imperfekcí globálních vychýlení a posouzení stability podle 6.3
  • Posouzení stability
  • Globální vychýlení
  • Imperfekce
Používá se v
  • Metody pro analýzu stability podle EC3 v programu RFEM 6
Sdílet