FAQ 005334 | Kde mohu přenastavit licenci?
FAQ 005334 | Kde mohu přenastavit licenci?
30.5.2024
036295
  • RFEM 6
  • RSTAB 9

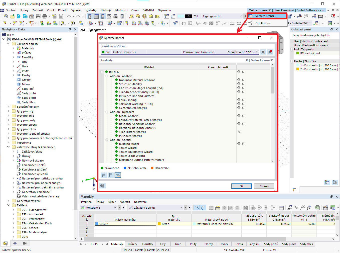
Nastavení licence ve správci licencí

FAQ 005334 | Kde mohu přenastavit licenci?

Používá se v
  • Nastavení licence
Sdílet