2330x
005334
29.11.2022

Nastavení licence

Kde mohu přenastavit licenci?


Odpověď:

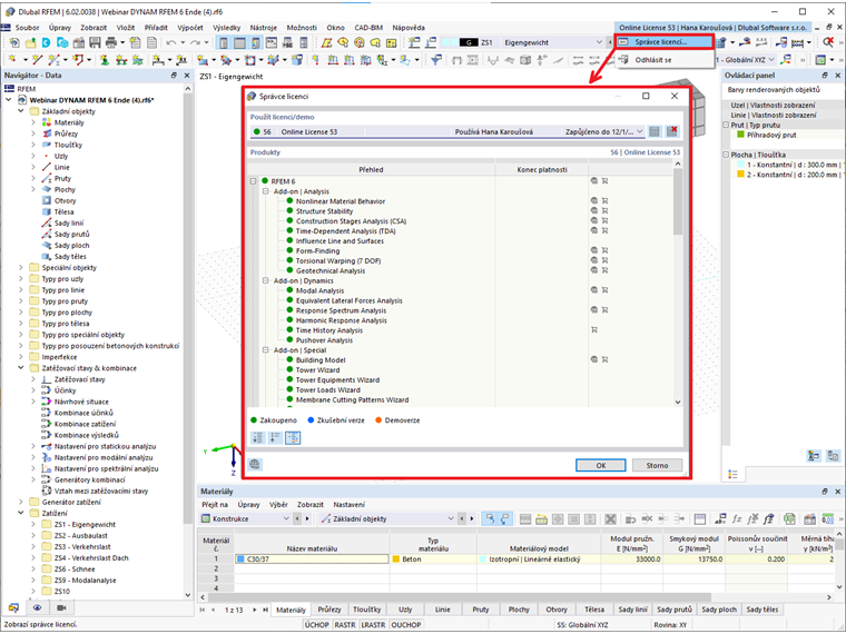
Moderní online licenční systém umožňuje přidělovat licence k programu RFEM, RSTAB a dalším Dlubal programům po celém světě. Správce licencí v programu nabízí přehled stávajících licencí. Plné verze jsou označeny zelenou tečkou, zkušební verze modrou a demoverze červeně.

Ve správci licencí je také vidět, kterou licenci který uživatel používá (světle zelený bod) nebo kterou licenci lze použít a kterou lze vybrat (tmavě zelená).

Pomocí detailů pro konfiguraci licence ve vašem Dlubal účtu lze také prohlížet stávající licence a stahovat příslušné produkty.



;