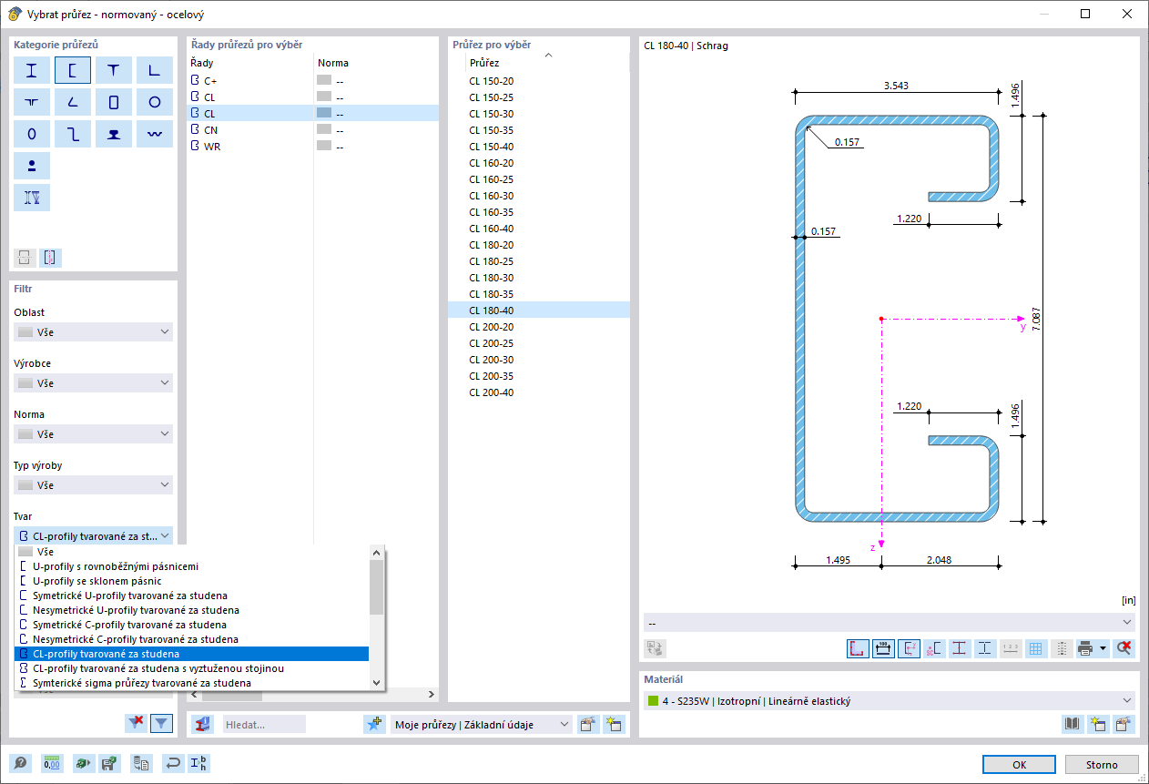
Průřezy tvarované za studena v databázi
Průřezy tvarované za studena v databázi
30.5.2024
038423
  • RFEM 6

Průřezy tvarované za studena v databázi

Používá se v
  • Posouzení ocelových profilů tvarovaných za studena v programu RFEM 6
Sdílet