4259x
001805
17.2.2023

Posouzení ocelových profilů tvarovaných za studena v programu RFEM 6

V tomto článku si ukážeme, jak lze posuzovat za studena tvarované ocelové průřezy podle EN 1993-1-3, oddíl 6.1.6 v programu RFEM 6. Vzhledem k tomu, že toto téma je stále ve vývoji, představíme aktuálně dostupné možnosti.

Jednou z novinek v programu RFEM 6 je posouzení ocelových profilů tvarovaných za studena podle EN 1993-1-3, oddíl 6.1.6 [1]. Tato funkce nabízí následující možnosti:

  • Posouzení všech průřezů tvarovaných za studena z databáze průřezů RFEM 6 a RSECTION 1
  • Výpočet účinných průřezů tvarovaných za studena pro normálovou sílu, ohyb okolo hlavních os největší a nejmenší tuhosti
  • Vyhodnocení napětí ze všech vypočtených účinných průřezů a grafické znázornění výsledných napětí
  • Grafické znázornění účinných průřezů včetně oslabení a redukovaných tlouštěk
  • Posouzení požární odolnosti podle EN 1993-1-3, čl. 6.1.6 [1] a EN 1993-1-2, čl. 4.2.1 [2]

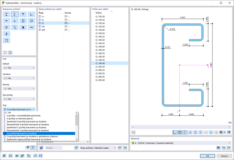
Pro posouzení a výpočet je důležité, aby byl průřez zadán jako "tvarovaný za studena" (obrázek 1). Pomocí filtru „Tvar“ lze v databázi snadno vyhledávat a importovat dostupné průřezy tvarované za studena, jak je znázorněno na obrázku 2.


Nejen, že můžete posuzovat všechny průřezy tvarované za studena z databáze průřezů programu RFEM 6, ale také můžete posuzovat průřezy tvarované za studena z programu RSECTION 1. Pokud již máte průřez v souboru .rsc (tj. v RSECTION souboru), můžete jej importovat do programu RFEM 6 nebo RSTAB 9 pomocí možnosti „Převzít průřez z RSECTION“, jak ukazuje obrázek 3. Poté již stačí jen vybrat požadovaný soubor .rsc (obrázek 4) a průřez je připraven k použití.

Do programu RFEM 6 nebo RSTAB 9 je také možné načíst průřez z programu SHAPE-THIN, a to pomocí programu RSECTION 1. K tomu je však třeba nejprve otevřít existující soubor SHAPE-THIN v RSECTION 1. V případě potřeby jej lze upravit a znovu spočítat, je však důležité uložit jej jako průřez v RSECTION. Tímto způsobem je možné průřezy do programu RFEM 6 nebo RSTAB 9 načíst podle výše uvedeného postupu pro import průřezů z programu RSECTION do programu RFEM 6 / RSTAB 9.


Po výpočtu v Posouzení ocelových konstrukcí jsou výsledky k dispozici v tabulkové i grafické podobě. Například v tabulce na obrázku 5 jsou uvedena využití po prutech a také typy posouzení a jejich popis.

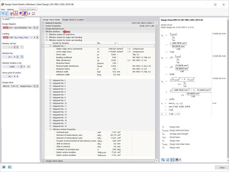
Ještě více by vás mohly zajímat detaily posouzení na obrázku 6 (dostupné přes ikonu Detaily posudku). Ukazují některé z největších výhod posouzení představeného v tomto příspěvku, jako je výpočet účinných průřezů pro normálovou sílu a ohyb okolo hlavních os, který je obecně obtížné ručně vypočítat.

K dispozici jsou i další detaily. Pomocí ikon uvedených v levé horní části okna „Detaily posudku“ lze například otevřít další dialogy s výsledky. Prvním z nich je okno "Průběhy výsledků v průřezu".

To pro vás může být velmi užitečné, protože zobrazí vyhodnocení napětí pro všechny vypočítané účinné průřezy. Poskytuje grafické znázornění výsledných napětí pro účinné průřezy včetně oslabení, redukovaných tlouštěk a vypočítaných napětí (obrázek 7). Sami můžete rozhodnout, které výsledky se mají zobrazit.

Po kliknutí na ikonu „Informace o průřezu“ se zobrazí všechny informace o průřezu. Tuto ikonu najdete v okně „Detaily posudku“ (obrázek 6), ale také v tabulce „Posouzení ocelových konstrukcí“ na obrázku 5. V okně „Informace o průřezu“, které se otevře po kliknutí na ikonu, jsou všechny informace o profilu tvarovaném za studena uspořádány do příslušných sekcí a jsou vám k dispozici podle obrázku 8.


Autor

Ing. Kirova je ve společnosti Dlubal zodpovědná za tvorbu odborných článků a poskytuje technickou podporu zákazníkům.

Odkazy
Reference


;