FAQ 005378 | Kontroluje program RFEM meze použitelnosti z tabulky B4.1‑1 v AISI?
FAQ 005378 | Kontroluje program RFEM meze použitelnosti z tabulky B4.1‑1 v AISI?
30.5.2024
040256
  • Posouzení ocelových konstrukcí pro RFEM 6
  • RFEM 6
  • Ocelové konstrukce
    • Statické konstrukce
    • Profily tvarované za studena
    • ANSI/AISC 360

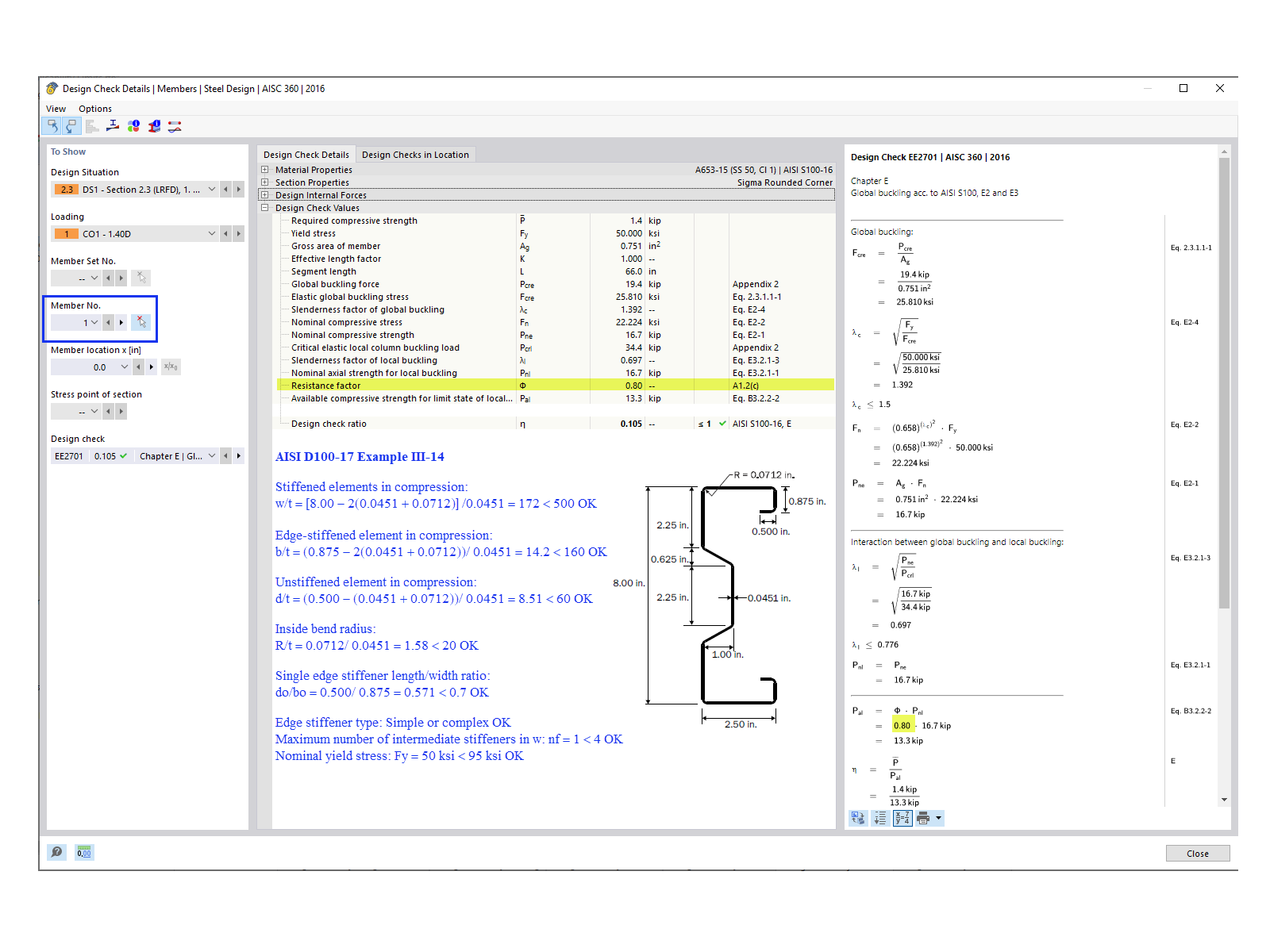
Posouzení pro prut č. 1

FAQ 005378 | Kontroluje program RFEM meze použitelnosti z tabulky B4.1‑1 v AISI?

Používá se v
  • Meze použitelnosti z tabulky B4.1-1 v AISI
Sdílet