1579x
005378
25.4.2023

Meze použitelnosti z tabulky B4.1-1 v AISI

Kontroluje program RFEM meze použitelnosti z tabulky B4.1-1 v AISI?


Odpověď:

Součinitel spolehlivosti Ω nebo součinitel únosnosti Φ v kapitole E až H jsou použitelné pouze pro průřezy, které splňují omezení uvedená v tabulce B4.1-1. Pro všechny ostatní průřezy, které překračují některou z mezních hodnot, se použije vyšší součinitel spolehlivosti Ω nebo nižší součinitel únosnosti Φ podle odstavce A1.2(C). V programu RFEM je toto omezení přednastaveno. Toto nastavení má uživatel možnost deaktivovat v Konfiguraci mezního stavu únosnosti.

Mezi profily, které lze posuzovat v programu RFEM, patří tvary C, Z, L, I (dvojité C-profily spojené stojinami k sobě), kloboukové, obdélníkové a kruhové duté profily. V příkladu na obrázku 2 splňuje průřez 8ZS2,75 x 105 meze použitelnosti.

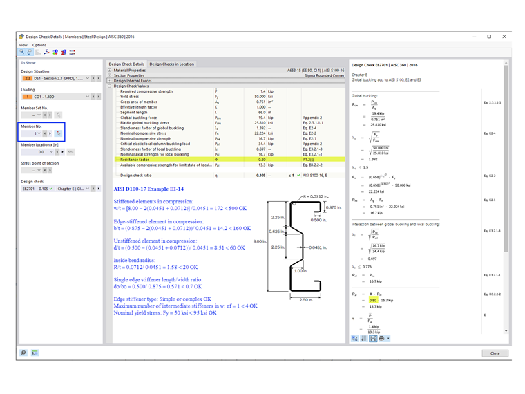
U obecných/složitých průřezů, jako je průřez sigma použitý v příkladu III-14 v AISI D100-17 (viz Obr. 3), se automaticky použijí konzervativnější součinitele. V důsledku toho se pro posouzení v programu RFEM použije Φc = 0,80. Manuální výpočet však ukazuje, že průřez sigma splňuje meze použitelnosti a lze tedy použít Φc = 0,85.


Autor

Cisca je zodpovědná za školení zákazníků, technickou podporu a další vývoj programů pro severoamerický trh.



;