KB 001841 | Posouzení ocelových konstrukcí tvarovaných za studena z uživatelských průřezů podle AISI v programu RFEM 6
KB 001841 | Posouzení ocelových konstrukcí tvarovaných za studena z uživatelských průřezů podle AISI v programu RFEM 6
30.5.2024
040297
  • RFEM 6
  • Posouzení ocelových konstrukcí pro RFEM 6
  • Ocelové konstrukce
    • Statické konstrukce
    • AISI S100
    • CSA S136
    • ANSI/AISC 360

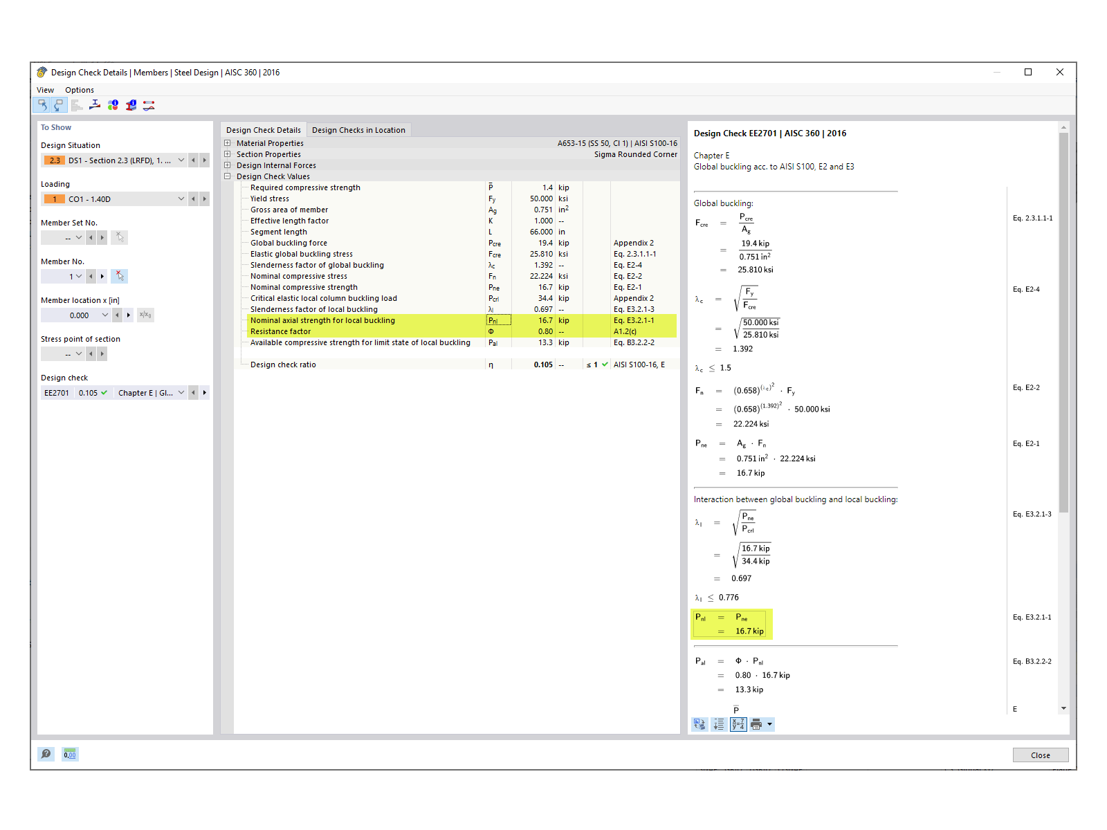
Nominální pevnost v tlaku

KB 001841 | Posouzení ocelových konstrukcí tvarovaných za studena z uživatelských průřezů podle AISI v programu RFEM 6

Používá se v
  • Posouzení ocelových konstrukcí tvarovaných za studena z uživatelských průřezů podle AISI v programu RFEM 6
Sdílet