1986x
001841
4.5.2023

Posouzení ocelových konstrukcí tvarovaných za studena z uživatelských průřezů podle AISI v programu RFEM 6

Při navrhování ocelových konstrukcí tvarovaných za studena jsou často vyžadovány vlastní uživatelské průřezy. V programu RFEM 6 lze uživatelský průřez vytvořit pomocí některého z „tenkostěnných“ průřezů dostupných v databázi. Ostatní průřezy, které nevyhovují žádnému ze 14 dostupných průřezů tvarovaných za studena, lze vytvořit a načíst ze samostatného programu RSECTION. Obecné informace o posouzení oceli podle AISI v programu RFEM 6 najdete v článku databáze znalostí v odkazu na konci této stránky.

Příklad

Příklad III-14 příručky pro AISI [1] použijeme k porovnání výsledků modelu v programu RFEM. Protože průřez neodpovídá žádnému z dostupných tenkostěnných průřezů, pro vytvoření vlastního sigma průřezu je použit program RSECTION. Pod tímto článkem najdete odkaz na webinář, který ukazuje, jak vytvořit vlastní průřez v programu RSECTION.

Příklad představuje dva případy, kdy je prut plně vyztužený po celé své délce (případ 1) a vyztužený v 66 palcích (případ 2). Only Case 2 using LRFD method is examined in this article. Pro výpočet příslušné pevnosti v tlaku Pa je zvolena metoda konečných pásů (FSM). V programu RFEM jsou namodelovány dva (2) 66palcové jednoduše podepřené pruty, jeden se zaoblenými a druhý s lomenými rohy (obrázek 3). Důvod pro použití přímkového průřezu (lomený roh) bude vysvětlen následně.

Pevnost v tlaku

Níže jsou uvedena kritická pružná zatížení pro boulení (Pcrl, Pcrd, Pcre), která jsou potřebná pro stanovení dostupné pevnosti v tlaku Pa.

Pcrl (Local)

Kritické pružné lokální zatížení sloupu pro boulení Pcrl = 34,4 kips je uvedeno v globálním posouzení boulení EE2701 a odpovídá příkladu z AISI. Celková křivka ukazuje zřetelné první minimum, kde se Pcrl rovná 33,7 kips, a to jak pro profily se zaoblenými rohy, tak pro profily s lomenými rohy (obrázek 4). Malý rozdíl mezi hodnotami uvedenými v posouzení a v grafu je zanedbatelný.

Pcrd (Distortional)

The critical elastic distortional column buckling load, Pcrd is shown under design check EE2801. Pro průřez se zaoblenými rohy (zaoblený průřez) se Pcrd rovná 14,9 kips. Z celkové charakteristické křivky (signatury) je zřejmé, že druhé minimum není zřetelné. V takovém případě se z distorzní křivky určí vhodné místo na vodorovné ose. To se promítne do celkové křivky pro získání součinitele kritického zatížení.

Jednotlivé křivky (lokální, distorzní, globální) lze zobrazit samostatně přes rozbalovací nabídku (obrázek 5). U uživatelských průřezů může načtení jednotlivých grafů chvíli trvat.

14,9 kips při délce 89 palců je posledním relevantním minimem na distorzní křivce. Tvary vybočení za touto délkou jsou klasifikovány jako globální vybočení. RFEM používá „geometrický součinitel“, aby bylo možné tvary vybočení charakterizovat jako globální nebo distorzní.

V manuálu AISI je uvedeno: „Posouzení vlastního tvaru pro prut o délce 66 palců ukazuje jak příčné posunutí spojené s ohybovým (globálním) boulením, tak distorzní boulení; pružné zatížení při boulení při této délce se tak použije pro posouzení mezního stavu pro distorzní boulení“ [1]. Při délce 66 palců Pcrd na celkové křivce odpovídá 19,4 kips.

Z důvodu rozdílného přístupu je hodnota v programu RFEM 14,9 kips při délce 89 palců nižší než hodnota 19,4 kips při délce 66 palců uvedená v příkladu AISI.

Straight-Line Section (Angled Corner)

Při použití zaobleného průřezu (zaoblený roh) rozdělí řešič FSM zaoblené rohy na mnoho malých segmentů. Výpočet tak může být konzervativní. Další možností, jak ověřit výsledek, je modelování průřezu pomocí přímých linií (lomených rohů). Pro přímkový průřez se Pcrd rovná 17,7 kips. Tato hodnota se blíží 19,4 kips uvedeným v příkladu AISI (obrázek 6).

Pcre (Global)

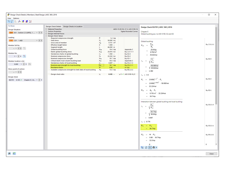
Pružné globální (ohybové, torzní, klopení) zatížení pro boulení, Pcre je uvedeno v posouzení EE2701.

Pcre se rovná 19,4 kips pro zaoblený průřez a 19,2 kips pro přímkový průřez. Tyto hodnoty se převezmou z celkové křivky pro délku 66 palců. Jak je vidět na obrázku 7, tvar vybočení v této délce vykazuje jak ohybové (globální) vybočení, tak deformační vybočení.

V AISI manuálu se uvádí: „Čárkovaná čára v pravé polovině grafu představuje globální tvar vybočení izolovaný od ostatních mezních stavů. Pružné zatížení pro boulení v této délce z této křivky se použije pro globální posouzení mezního stavu pro boulení” [1]. Pcre = 38,9 kips uvedené v příkladu AISI je tedy převzato z individuální globální křivky (obrázek 8).

Program RFEM zvolil konzervativní přístup, kdy místo z globální křivky stanoví Pcre z celkové křivky. Po posouzení tvarů vybočení v délce 66 palců se mohou statici sami rozhodnout, zda použít vyšší hodnotu zobrazenou na globální křivce. V programu RFEM se alternativní hodnota Pcre rovná 44,3 kips na globální křivce (v blízkosti hodnoty 38,9 kips uvedené v příkladu AISI).

Nominální pevnost v tlaku

Jmenovitá pevnost v tlaku se bere jako nejmenší z hodnot podle následujících článků AISI [2]:

  • Section E2 – Yielding and Global Buckling
  • Section E3 – Local Buckling Interacting with Yielding and Global Buckling
  • Čl. E4 – Distorzní boulení

V programu RFEM je rozhodující článek E3, přičemž Pnl se rovná 16,7 kips (obrázek 9). V AISI manuálu je rozhodující distorzní boulení (článek E4) s Pnl = 21,0 kips.

Meze použitelnosti z tabulky B4.1-1 v AISI

Součinitel spolehlivosti Ω nebo součinitel únosnosti Φ v kapitole E až H jsou použitelné pouze pro průřezy, které splňují omezení uvedená v tabulce B4.1-1. Pro všechny ostatní průřezy, které překračují některou z mezních hodnot, se použijí vyšší součinitele spolehlivosti nebo nižší součinitele únosnosti podle oddílu A1.2(C). V programu RFEM je toto omezení přednastaveno. Uživatel má možnost deaktivovat toto posouzení v Konfiguraci mezního stavu únosnosti (obrázek 10).

Mezi profily, které lze posuzovat v programu RFEM, patří tvary C, Z, L, I (dvojité C-profily spojené stojinami k sobě), kloboukové, obdélníkové a kruhové duté profily. Pro všechny ostatní obecné/složité průřezy, jako je průřez sigma použitý v tomto příkladu, se automaticky použijí konzervativnější součinitele. V důsledku toho se pro posouzení v programu RFEM použije Φc = 0,80 (obrázek 9).

Výpočet v AISI manuálu [1] ukazuje, že průřez sigma ve skutečnosti splňuje meze použitelnosti a lze použít Φc = 0,85.

Vyztužené prvky v tlaku:

w/t = [8,00 - 2(0,0451 + 0,0712)] / 0,0451 = 172 ≤ 500 OK

Prvek vyztužený na okraji v tlaku:

b/t = [0,875 - 2(0,0451 + 0,0712)] / 0,0451 = 14,2 ≤ 160 OK

Nevyztužený prvek v tlaku:

d/t = [0,500 - (0,0451 + 0,0712)] / 0,0451 = 8,51 ≤ 60 OK

Vnitřní poloměr ohybu:

R/t = 0,0712 / 0,0451 = 1,58 ≤ 20 OK

Poměr délky/šířky výztuhy jedné hrany:

do/bo = 0,500 / 0,875 = 0,571 ≤ 0,7 OK

Typ okrajové výztuhy: Jednoduchá nebo složitá OK

Maximální počet vnitřních výztuh ve w: nf = 1 ≤ 4 OK

Jmenovitá mez kluzu: Fy = 50 ksi ≤ 95 ksi OK

Závěr a výhled

V programu RSECTION lze vytvořit vlastní průřezy a importovat je do programu RFEM 6 pro posouzení podle AISI S100 nebo CSA S136. When analyzing a complex section, it is important to examine the buckling shapes and the signature (total) curve to determine if additional evaluation (that is, using straight-line section) should be performed. Přímkový průřez bez zaoblených rohů může občas poskytnout lepší charakteristickou křivku a výsledky.

V případě, že tvar vybočení vykazuje jak ohybové (globální) boulení, tak distorzní boulení, použije RFEM „geometrický součinitel“ pro charakterizaci tvaru vybočení jako globálního nebo distrozního boulední.

Program RFEM standardně kontroluje mezní hodnoty použitelnosti podle tabulky B4.1-1 a pro obecné/složité průřezy bez příslušných mezí použije konzervativnější součinitele.


Autor

Cisca je zodpovědná za školení zákazníků, technickou podporu a další vývoj programů pro severoamerický trh.

Odkazy
Reference


;