FAQ 005405 | Posuzují potrubí pomocí přídavného modulu RF-PIPING Design. Vytvořil jsem si nový zatěžovací stav pro předpětí a zatížil potrubí podélným posuvem.Lz
FAQ 005405 | Posuzují potrubí pomocí přídavného modulu RF-PIPING Design. Vytvořil jsem si nový zatěžovací stav pro předpětí a zatížil potrubí podélným posuvem.Lz
30.5.2024
042974
  • RFEM 5
  • RF-PIPING Design 5
  • Ocelové vodní stavby
    • Statické konstrukce

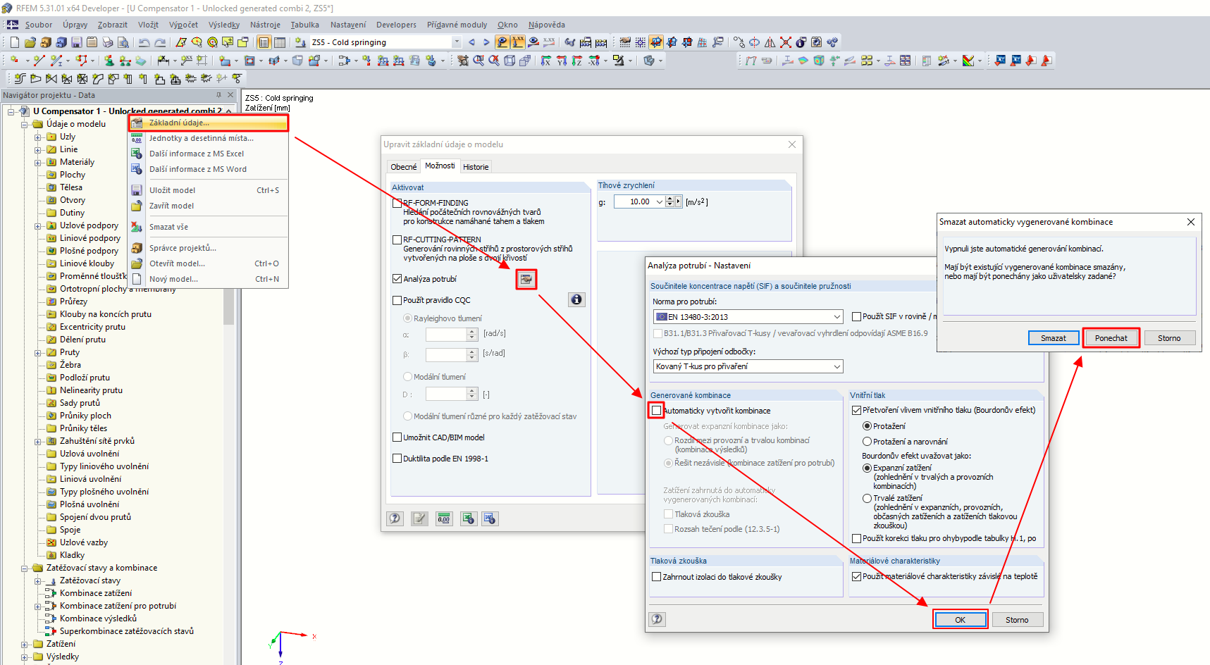
V základních údajích o modelu vypněte automatické generování kombinací, ale zachovejte dříve vytvořené kombinace.

FAQ 005405 | Posuzují potrubí pomocí přídavného modulu RF-PIPING Design. Vytvořil jsem si nový zatěžovací stav pro předpětí a zatížil potrubí podélným posuvem.Lz

Používá se v
  • Přidání nového zatěžovacího stavu do automaticky generované kombinace
Sdílet