763x
005405
31.8.2023

Přidání nového zatěžovacího stavu do automaticky generované kombinace

Posuzuji potrubí pomocí přídavného modulu RF-PIPING Design. Vytvořil jsem si nový zatěžovací stav pro předpětí a zatížil potrubí podélným posuvem. Lze tento nový zatěžovací stav přidat do kombinací, které jsou generované automaticky?


Odpověď:

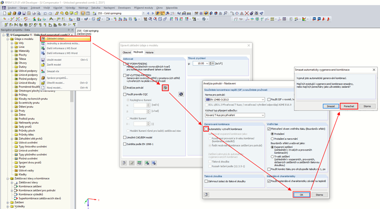
Kombinace samozřejmě lze upravit. Je třeba v základních údajích o modelu vypnout automatické generování kombinací, ale ponechat si již dříve vytvořené kombinace.
V dialogu "Upravit zatěžovací stavy a kombinace" pak přidejte nový zatěžovací stav do kombinace.

Ve výsledných posudcích se změna po přepočítání projeví.


Autor

Ing. Martinec se v české pobočce stará o zákaznický servis a studentské licence.



;