FAQ 005388 | Jak mohu v addonu Posouzení železobetonových konstrukcí v programu RFEM 6 aktivovat posouzení drátkobetonu?
FAQ 005388 | Jak mohu v addonu Posouzení železobetonových konstrukcí v programu RFEM 6 aktivovat posouzení drátkobetonu?
30.5.2024
043202
  • RFEM 6
  • Posouzení železobetonových konstrukcí pro RFEM 6
  • RSTAB 9
    • Posouzení železobetonových konstrukcí pro RSTAB 9
    • Betonové konstrukce
    • Eurocode 2

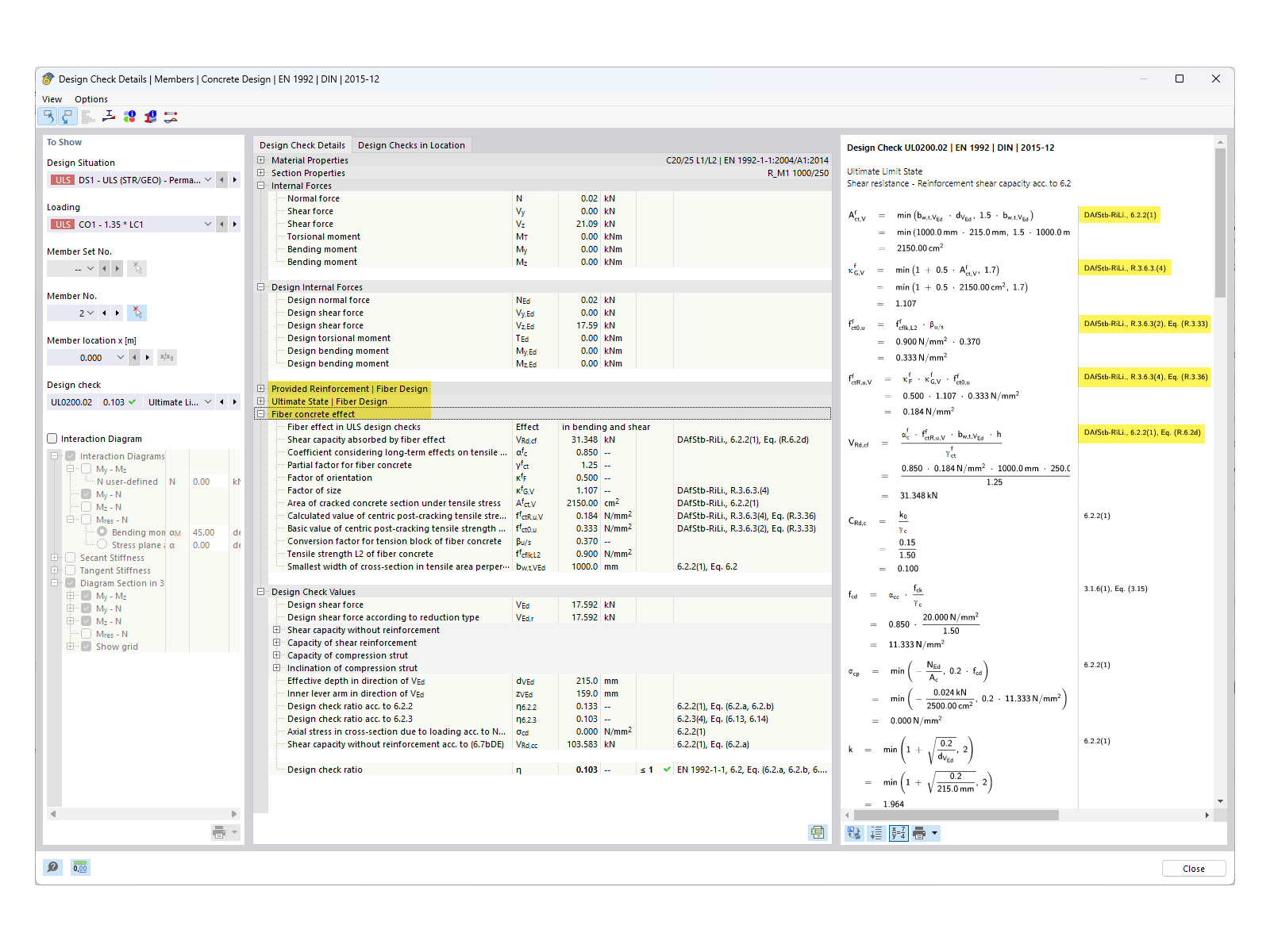
FAQ 005388 | Detaily posudku s vláknobetonem

FAQ 005388 | Jak mohu v addonu Posouzení železobetonových konstrukcí v programu RFEM 6 aktivovat posouzení drátkobetonu?

Používá se v
  • Aktivace návrhu betonových konstrukcí s ocelovými vlákny v addonu „Navrhování betonových konstrukcí“
Sdílet