1315x
005388
7.6.2023

Aktivace návrhu betonových konstrukcí s ocelovými vlákny v addonu „Navrhování betonových konstrukcí“

Jak mohu aktivovat návrh ocelových konstrukcí vyztužených ocelovými vlákny v addonu „Navrhování betonových konstrukcí“ pro program RFEM 6?


Odpověď:

V programu RFEM 6 a „Navrhování betonových konstrukcí“ lze navrhovat beton vyztužený vlákny podle normy DIN EN 1992-1-1 ve spojení se směrnicí DAfStB „Beton vyztužený vlákny“.

Pro aktivaci návrhu povrchu nebo prutu s použitím betonu vyztuženého ocelovými vlákny stačí přiřadit povrchu nebo prutu materiál odpovídajícího typu materiálu.

Za tímto účelem vytvořte nový materiál typu materiálu „Vláknobeton“.

Vláknobeton a lehký beton se označí příponou „P1/P2“, což znamená třídu provedení 1 a třídu provedení 2.

Třídy výkonnosti L1 a L2 jsou zpočátku přednastaveny na hodnoty 1,20 a 0,90 (viz obrázek 02).

Abyste mohli tyto výkonnostní třídy přizpůsobit, můžete na kartě „Main“ materiálu v části „Options“ aktivovat „user-defined material“.

Tím se zpřístupní textová pole pro L1 a L2, takže můžete výkonnostní třídy upravit.

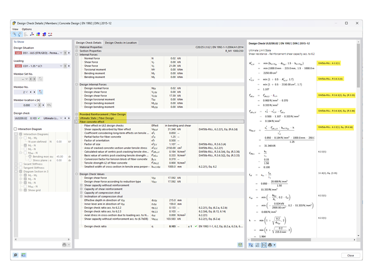
Pokud nyní provedete návrh s materiálem typu „vláknobeton“ v addonu „Navrhování betonových konstrukcí“, upraví se kontroly návrhu upravené nebo doplněné ve směrnici DAfStB pro posouzení „vláknobetonu“. Tuto úpravu postupu návrhu naleznete v přídavku „Detaily návrhu“, včetně odkazu na pokyn DAfStB.

Poznámka

Pro tento typ návrhu je nutné zadat „normální výztuž“ (prutová výztuž pro prut, plošná výztuž pro plochu), jinak nelze plochy navrhnout. To znamená, že ocelová vlákna lze přidávat pouze do již vyztužených prvků.

Chcete-li počítat desku pouze s betonem vyztuženým vlákny (bez ocelové výztuže), použijte materiálový model „Poškození 2D/3D“.


Autor

Pan Kieloch zodpovídá v rámci zákaznické podpory dotazy uživatelů a zabývá se vývojem v oblasti železobetonových konstrukcí.



;