KB 001861 | Posouzení deskových nosníků podle AISC 360-16
KB 001861 | Posouzení deskových nosníků podle AISC 360-16
30.5.2024
045428
  • RFEM 6
  • Posouzení ocelových konstrukcí pro RFEM 6
  • Ocelové konstrukce
    • Mosty
    • Statické konstrukce
    • ANSI/AISC 360

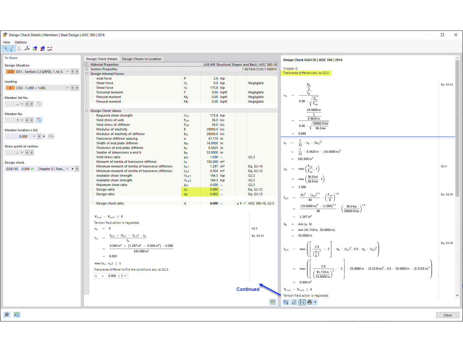
Posudek příčné výztuhy

KB 001861 | Posouzení deskových nosníků podle AISC 360-16

Používá se v
  • Posouzení deskových nosníků podle AISC 360-16 v programu RFEM 6
Sdílet