3100x
001861
14.11.2023

Posouzení deskových nosníků podle AISC 360-16 v programu RFEM 6

Deskový nosník představuje hospodárnou volbu pro velkorozponové konstrukce. Ocelový deskový nosník s I-profilem má obvykle stojinu vysokou pro maximalizaci smykové únosnosti a oddělení pásnic, ale tenkou pro minimalizaci vlastní tíhy. Vzhledem k vysokému poměru výšky k tloušťce (h/tw ) mohou být pro vyztužení štíhlé stojiny zapotřebí příčné výztuhy.

V programu RFEM 6 lze použít možnost Příčné výztuhy prutů pro přidání požadovaných výztuh po délce prutu. Zvýšenou smykovou pevnost od výztuhy lze zohlednit v addonu Posouzení ocelových konstrukcí.

AISC sekce G2 „Pruty tvaru I a U-profily“ [1] je rozdělena do tří částí:

  • G2.1 Smyková únosnost stojin bez účinku tahovým polem
  • G2.2 Smyková únosnost vnitřních panelů stojin s a / h ≤ 3 se zohledněním účinku tahového pole
  • G2.3 Příčné výztuhy

Co je působení tahového pole?

Účinek tahového pole je jev, kdy se stojina deskového nosníku navrhuje na významnou postkritickou pevnost. Ve stavu po vybočení je stojina ještě schopna přenášet působící zatížení tahem.

Zatížení tahovým polem lze u vnitřních panelů zohlednit pouze tehdy, pokud a/h nepřekračuje 3,0 (AISC, článek G2.2), kde a je světlá vzdálenost mezi výztuhami a h je světlá vzdálenost mezi pásnicemi.

Příklad

Příklady G.8A a G.8B v AISC 2016 Design Examples [2] nám zde poslouží k porovnání smykové pevnosti získané z modelu v programu RFEM. Nosník je 56 ft dlouhý, 3 ft vysoký, s pásnicemi o tloušťce 1,5 in a šířce 16 in a stojinou o tloušťce 5/16 in. Tlaková pásnice je spojitě vyztužena, což znamená, že posouzení na klopení lze v programu deaktivovat.

Složený nosník lze vytvořit s typem průřezu "Parametrický - tenkostěnný" a s typem výroby "Svařovaný".

1) Zkontrolujte, zda jsou nutné příčné výztuhy podle AISC, čl. G2.3

Příčné výztuhy nejsou nutné, pokud je splněna jedna z následujících podmínek.

  • h / tw je menší než 2,46 √(E / Fy)

33,0 in / 0,3125 in = 105,6 je větší než 2,46*√(29 000 ksi / 36 ksi) = 69,82

  • Požadovaná smyková pevnost je menší než dostupná pevnost. Jak je znázorněno v posudku GG6100, požadovaná smyková pevnost (175,8 kips) je větší než dostupná pevnost ve smyku (149,4 kips).
  • Protože není splněna ani jedna z výše uvedených podmínek, příčné výztuhy jsou nutné.

2) Stanovte vzdálenosti výztuh

Tabulky 3-16a, 3-16b a 3-16c z AISC Steel Construction Manual [3] jsou užitečné pro stanovení požadované vzdálenosti výztuh na základě poměru h/tw a požadovaného napětí. Případně lze pro stanovení vzdálenosti použít iterační metodu pokus-omyl.

V tomto příkladu se pro čelní desku použije vzdálenost 42 in. Požadovanou smykovou únosnost v tomto místě lze snadno stanovit pomocí nástroje "Průběhy výsledků pro vybraný prut". Na konci prvního panelu Vz = 153,8 kips překračuje dostupnou pevnost = 149,4 kips. Proto je také přidáno druhé pole s rozměrem 90. Třetí panel není nutný, protože V = 106,8 kips je menší než 149,4 kips.

3) Přidat "Příčné výztuhy prutů" uvedené v sekci "Typy pro pruty" v programu RFEM

K dispozici je několik typů výztuh. V tomto příkladu použijeme „Čelní desku“ na začátku a na konci prutu. Pro mezilehlé výztuhy se použije možnost „Ploché“. Pro každou výztuhu je zadáno umístění, materiál a velikost.

Možnost "Zohlednit výztuhu" je k dispozici od aktivace addonu Posouzení ocelových konstrukcí. Tuto volbu lze zapnout a vypnout, aby se mohl zohlednil vliv každé výztuhy na posouzení jednotlivě. Pro "Čelní desku" lze výztuhu považovat za "Netuhé" nebo "Tuhé". "Netuhé" se vybere, pokud nelze pro čelní panel zohlednit zatížení tahovým polem.

Výsledná deplanační pružina se spočítá automaticky. Bez addonu Vázané kroucení (7 stupňů volnosti) se však při výpočtu nezohlední. Příčné výztuhy nemají žádný vliv na tuhost při výpočtu se 6 stupni volnosti.

4) Smyková únosnost v addonu Posouzení ocelových konstrukcí

Podle článku G2.2 lze použít větší jmenovitou pevnost ve smyku z článku G2.1 (bez působení tahového pole) a z článku G2.2 (se zohledněním působení tahového pole). Obě podmínky se nastavují v addonu Posouzení ocelových konstrukcí v posudku GG6100.

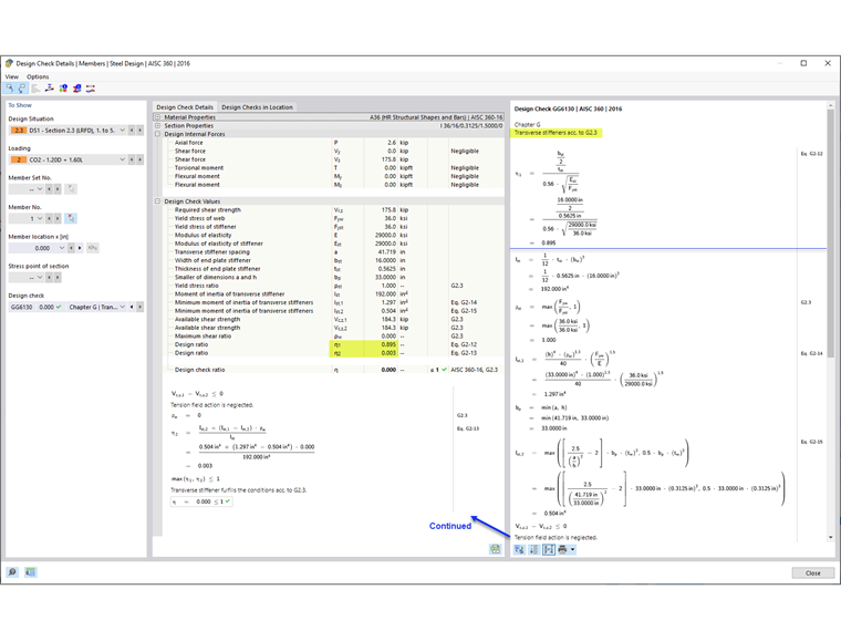
5) Požadavky na příčné výztuhy podle AISC, čl. G2.3 [1]

Kromě posouzení únosnosti prutu ve smyku se v posudku GG6130 ověřuje:

  • Poměr šířky k tloušťce výztuhy (AISC, rov. G2-12)
  • Moment setrvačnosti výztuhy (AISC, rov. G2-13)

Volbou „Příčné výztuhy prutů“ lze v programu RFEM zohlednit vyztužené stojiny deskových nosníků.


Autor

Cisca je zodpovědná za školení zákazníků, technickou podporu a další vývoj programů pro severoamerický trh.

Odkazy
Reference


;