Funkce 002818 | Zanedbání otvorů
Funkce 002818 | Zanedbání otvorů
15.5.2024
050330
  • RFEM 6
  • Model budovy pro RFEM 6

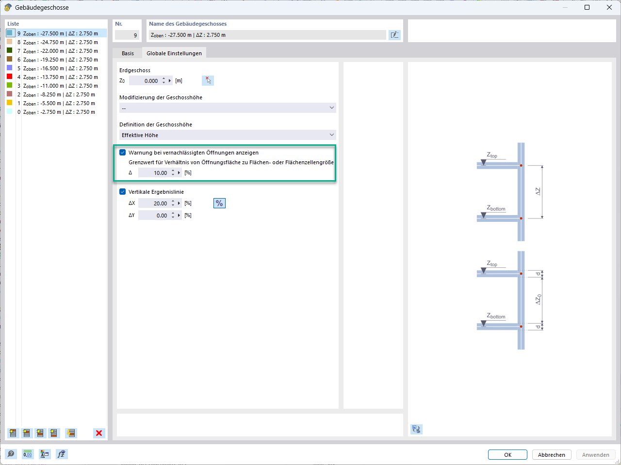
Zanedbání otvorů s určitou plochou

Funkce 002818 | Zanedbání otvorů

  • Otevření
  • Zanedbání
Používá se v
  • Zanedbání otvorů
Sdílet